



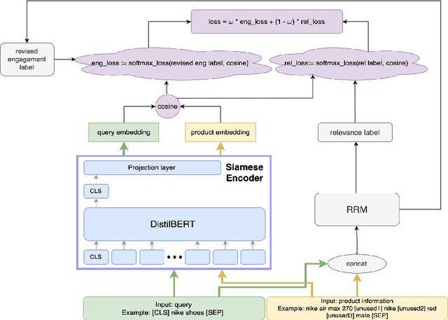
Abstract:Embedding-based neural retrieval (EBR) is an effective search retrieval method in product search for tackling the vocabulary gap between customer search queries and products. The initial launch of our EBR system at Walmart yielded significant gains in relevance and add-to-cart rates [1]. However, despite EBR generally retrieving more relevant products for reranking, we have observed numerous instances of relevance degradation. Enhancing retrieval performance is crucial, as it directly influences product reranking and affects the customer shopping experience. Factors contributing to these degradations include false positives/negatives in the training data and the inability to handle query misspellings. To address these issues, we present several approaches to further strengthen the capabilities of our EBR model in terms of retrieval relevance. We introduce a Relevance Reward Model (RRM) based on human relevance feedback. We utilize RRM to remove noise from the training data and distill it into our EBR model through a multi-objective loss. In addition, we present the techniques to increase the performance of our EBR model, such as typo-aware training, and semi-positive generation. The effectiveness of our EBR is demonstrated through offline relevance evaluation, online AB tests, and successful deployments to live production. [1] Alessandro Magnani, Feng Liu, Suthee Chaidaroon, Sachin Yadav, Praveen Reddy Suram, Ajit Puthenputhussery, Sijie Chen, Min Xie, Anirudh Kashi, Tony Lee, et al. 2022. Semantic retrieval at walmart. In Proceedings of the 28th ACM SIGKDD Conference on Knowledge Discovery and Data Mining. 3495-3503.