



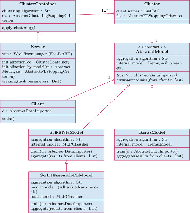
Abstract:Federated Learning as a decentralized artificial intelligence (AI) solution solves a variety of problems in industrial applications. It enables a continuously self-improving AI, which can be deployed everywhere at the edge. However, bringing AI to production for generating a real business impact is a challenging task. Especially in the case of Federated Learning, expertise and resources from multiple domains are required to realize its full potential. Having this in mind we have developed an innovative Federated Learning framework FACT based on Fed-DART, enabling an easy and scalable deployment, helping the user to fully leverage the potential of their private and decentralized data.




Abstract:Scenario-based testing is a promising approach to solve the challenge of proving the safe behavior of vehicles equipped with automated driving systems (ADS). Since an infinite number of concrete scenarios can theoretically occur in real-world road traffic, the extraction of relevant scenarios that are sensitive regarding the safety-related behavior of ADS-equipped vehicles is a key aspect for the successful verification and validation of these systems. Therefore, this paper provides a method for extracting multimodal urban traffic scenarios from naturalistic road traffic data in an unsupervised manner for minimizing the amount of (potentially biased) prior expert knowledge needed. Rather than an (expensive) rule-based assignment by extracting concrete scenarios into predefined functional scenarios, the presented method deploys an unsupervised machine learning pipeline. It includes principal feature analysis, feature extraction with so-called scenario grids, dimensionality reduction by principal component analysis, scenario clustering as well as cluster validation. The approach allows exploring the unknown natures of the data and interpreting them as scenarios that experts could not have anticipated. The method is demonstrated and evaluated for naturalistic road traffic data at urban intersections from the inD and the Silicon Valley dataset. The findings encourage the use of this type of data as well as unsupervised machine learning approaches as important pillar for a systematic construction of a relevant scenario database with sufficient coverage for testing ADS.




Abstract:Deep Neural Networks (DNNs) are capable of solving complex problems in domains related to embedded systems, such as image and natural language processing. To efficiently implement DNNs on a specific FPGA platform for a given cost criterion, e.g. energy efficiency, an enormous amount of design parameters has to be considered from the topology down to the final hardware implementation. Interdependencies between the different design layers have to be taken into account and explored efficiently, making it hardly possible to find optimized solutions manually. An automatic, holistic design approach can improve the quality of DNN implementations on FPGA significantly. To this end, we present a cross-layer design space exploration methodology. It comprises optimizations starting from a hardware-aware topology search for DNNs down to the final optimized implementation for a given FPGA platform. The methodology is implemented in our Holistic Auto machine Learning for FPGAs (HALF) framework, which combines an evolutionary search algorithm, various optimization steps and a library of parametrizable hardware DNN modules. HALF automates both the exploration process and the implementation of optimized solutions on a target FPGA platform for various applications. We demonstrate the performance of HALF on a medical use case for arrhythmia detection for three different design goals, i.e. low-energy, low-power and high-throughput respectively. Our FPGA implementation outperforms a TensorRT optimized model on an Nvidia Jetson platform in both throughput and energy consumption.