



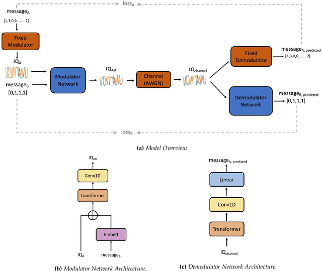
Abstract:Due to the Internet of Things (IoT) proliferation, Radio Frequency (RF) channels are increasingly congested with new kinds of devices, which carry unique and diverse communication needs. This poses complex challenges in modern digital communications, and calls for the development of technological innovations that (i) optimize capacity (bitrate) in limited bandwidth environments, (ii) integrate cooperatively with already-deployed RF protocols, and (iii) are adaptive to the ever-changing demands in modern digital communications. In this paper we present methods for applying deep neural networks for spectral filling. Given an RF channel transmitting digital messages with a pre-established modulation scheme, we automatically learn novel modulation schemes for sending extra information, in the form of additional messages, "around" the fixed-modulation signals (i.e., without interfering with them). In so doing, we effectively increase channel capacity without increasing bandwidth. We further demonstrate the ability to generate signals that closely resemble the original modulations, such that the presence of extra messages is undetectable to third-party listeners. We present three computational experiments demonstrating the efficacy of our methods, and conclude by discussing the implications of our results for modern RF applications.




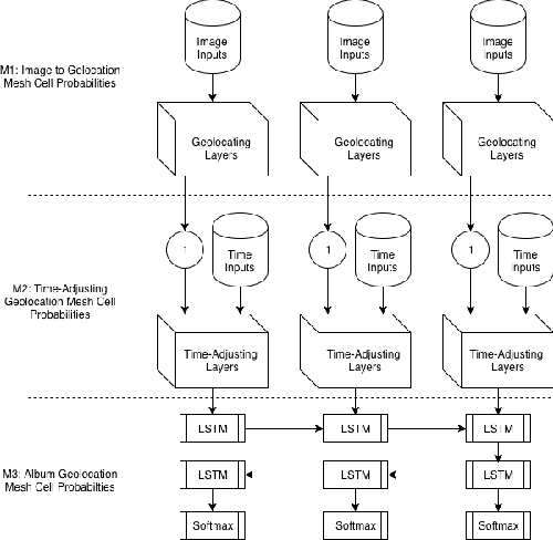
Abstract:Estimating the location where an image was taken based solely on the contents of the image is a challenging task, even for humans, as properly labeling an image in such a fashion relies heavily on contextual information, and is not as simple as identifying a single object in the image. Thus any methods which attempt to do so must somehow account for these complexities, and no single model to date is completely capable of addressing all challenges. This work contributes to the state of research in image geolocation inferencing by introducing a novel global meshing strategy, outlining a variety of training procedures to overcome the considerable data limitations when training these models, and demonstrating how incorporating additional information can be used to improve the overall performance of a geolocation inference model. In this work, it is shown that Delaunay triangles are an effective type of mesh for geolocation in relatively low volume scenarios when compared to results from state of the art models which use quad trees and an order of magnitude more training data. In addition, the time of posting, learned user albuming, and other meta data are easily incorporated to improve geolocation by up to 11% for country-level (750 km) locality accuracy to 3% for city-level (25 km) localities.