


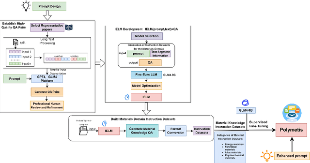
Abstract:As the application of large language models in various fields continues to expand, materials science also ushers in opportunities for AI-driven innovation. The traditional way of relying on manual search for materials science-related information is now using artificial intelligence technology as an auxiliary tool to improve the efficiency of materials science research. To accelerate researchers' knowledge acquisition and intelligent decision-making support in materials science research, this paper proposes a large language model Polymetis model for a variety of materials fields, aiming to provide highly professional knowledge answers in the field of materials, covering energy materials, functional materials, alloy materials, physical chemistry, biology, and other material directions. The model uses a dataset of about 2 million material knowledge instructions, and in the process of building the dataset, we developed the Intelligent Extraction Large Model (IELM), which is specially used to extract and form structured knowledge from scientific texts, avoiding a large number of costs that need to be manually annotated, and improving efficiency. We inject this data into the GLM4-9B model for learning to enhance its inference capabilities in a variety of material domains. In addition, we have introduced enhanced prompt strategies to ensure that the answers to the model are more organized and comprehensive, providing efficient and comprehensive intelligent support for the diverse needs of materials science exploration, and promoting the development of material science.




Abstract:Machine learning has become a crucial tool for predicting the properties of crystalline materials. However, existing methods primarily represent material information by constructing multi-edge graphs of crystal structures, often overlooking the chemical and physical properties of elements (such as atomic radius, electronegativity, melting point, and ionization energy), which have a significant impact on material performance. To address this limitation, we first constructed an element property knowledge graph and utilized an embedding model to encode the element attributes within the knowledge graph. Furthermore, we propose a multimodal fusion framework, ESNet, which integrates element property features with crystal structure features to generate joint multimodal representations. This provides a more comprehensive perspective for predicting the performance of crystalline materials, enabling the model to consider both microstructural composition and chemical characteristics of the materials. We conducted experiments on the Materials Project benchmark dataset, which showed leading performance in the bandgap prediction task and achieved results on a par with existing benchmarks in the formation energy prediction task.