



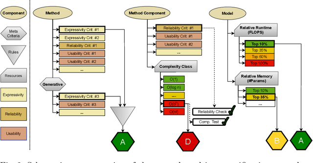
Machine learning applications have become ubiquitous. This has led to an increased effort of making machine learning trustworthy. Explainable and fair AI have already matured. They address knowledgeable users and application engineers. For those who do not want to invest time into understanding the method or the learned model, we offer care labels: easy to understand at a glance, allowing for method or model comparisons, and, at the same time, scientifically well-based. On one hand, this transforms descriptions as given by, e.g., Fact Sheets or Model Cards, into a form that is well-suited for end-users. On the other hand, care labels are the result of a certification suite that tests whether stated guarantees hold. In this paper, we present two experiments with our certification suite. One shows the care labels for configurations of Markov random fields (MRFs). Based on the underlying theory of MRFs, each choice leads to its specific rating of static properties like, e.g., expressivity and reliability. In addition, the implementation is tested and resource consumption is measured yielding dynamic properties. This two-level procedure is followed by another experiment certifying deep neural network (DNN) models. There, we draw the static properties from the literature on a particular model and data set. At the second level, experiments are generated that deliver measurements of robustness against certain attacks. We illustrate this by ResNet-18 and MobileNetV3 applied to ImageNet.