



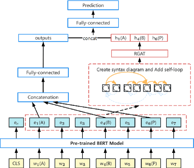
Although syntactic information is beneficial for many NLP tasks, combining it with contextual information between words to solve the coreference resolution problem needs to be further explored. In this paper, we propose an end-to-end parser that combines pre-trained BERT with a Syntactic Relation Graph Attention Network (RGAT) to take a deeper look into the role of syntactic dependency information for the coreference resolution task. In particular, the RGAT model is first proposed, then used to understand the syntactic dependency graph and learn better task-specific syntactic embeddings. An integrated architecture incorporating BERT embeddings and syntactic embeddings is constructed to generate blending representations for the downstream task. Our experiments on a public Gendered Ambiguous Pronouns (GAP) dataset show that with the supervision learning of the syntactic dependency graph and without fine-tuning the entire BERT, we increased the F1-score of the previous best model (RGCN-with-BERT) from 80.3% to 82.5%, compared to the F1-score by single BERT embeddings from 78.5% to 82.5%. Experimental results on another public dataset - OntoNotes 5.0 demonstrate that the performance of the model is also improved by incorporating syntactic dependency information learned from RGAT.