



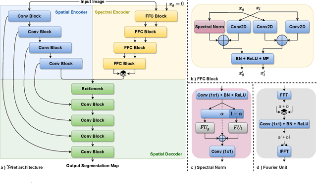
Automated segmentation of retinal optical coherence tomography (OCT) images has become an important recent direction in machine learning for medical applications. We hypothesize that the anatomic structure of layers and their high-frequency variation in OCT images make retinal OCT a fitting choice for extracting spectral-domain features and combining them with spatial domain features. In this work, we present $\Upsilon$-Net, an architecture that combines the frequency domain features with the image domain to improve the segmentation performance of OCT images. The results of this work demonstrate that the introduction of two branches, one for spectral and one for spatial domain features, brings a very significant improvement in fluid segmentation performance and allows outperformance as compared to the well-known U-Net model. Our improvement was 13% on the fluid segmentation dice score and 1.9% on the average dice score. Finally, removing selected frequency ranges in the spectral domain demonstrates the impact of these features on the fluid segmentation outperformance.