



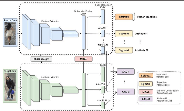
Most existing person re-identification (Re-ID) approaches follow a supervised learning framework, in which a large number of labelled matching pairs are required for training. Such a setting severely limits their scalability in real-world applications where no labelled samples are available during the training phase. To overcome this limitation, we develop a novel unsupervised Multi-task Mid-level Feature Alignment (MMFA) network for the unsupervised cross-dataset person re-identification task. Under the assumption that the source and target datasets share the same set of mid-level semantic attributes, our proposed model can be jointly optimised under the person's identity classification and the attribute learning task with a cross-dataset mid-level feature alignment regularisation term. In this way, the learned feature representation can be better generalised from one dataset to another which further improve the person re-identification accuracy. Experimental results on four benchmark datasets demonstrate that our proposed method outperforms the state-of-the-art baselines.