



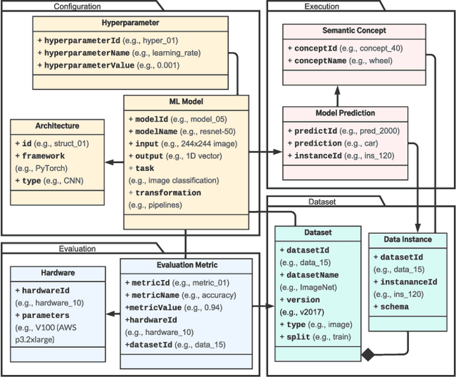
Machine learning (ML) practitioners and organizations are building model zoos of pre-trained models, containing metadata describing properties of the ML models and datasets that are useful for reporting, auditing, reproducibility, and interpretability purposes. The metatada is currently not standardised; its expressivity is limited; and there is no interoperable way to store and query it. Consequently, model search, reuse, comparison, and composition are hindered. In this paper, we advocate for standardized ML model meta-data representation and management, proposing a toolkit supported to help practitioners manage and query that metadata.