



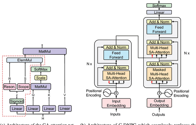
While Transformers have had significant success in paragraph generation, they treat sentences as linear sequences of tokens and often neglect their hierarchical information. Prior work has shown that decomposing the levels of granularity~(e.g., word, phrase, or sentence) for input tokens has produced substantial improvements, suggesting the possibility of enhancing Transformers via more fine-grained modeling of granularity. In this work, we propose a continuous decomposition of granularity for neural paraphrase generation (C-DNPG). In order to efficiently incorporate granularity into sentence encoding, C-DNPG introduces a granularity-aware attention (GA-Attention) mechanism which extends the multi-head self-attention with: 1) a granularity head that automatically infers the hierarchical structure of a sentence by neurally estimating the granularity level of each input token; and 2) two novel attention masks, namely, granularity resonance and granularity scope, to efficiently encode granularity into attention. Experiments on two benchmarks, including Quora question pairs and Twitter URLs have shown that C-DNPG outperforms baseline models by a remarkable margin and achieves state-of-the-art results in terms of many metrics. Qualitative analysis reveals that C-DNPG indeed captures fine-grained levels of granularity with effectiveness.