



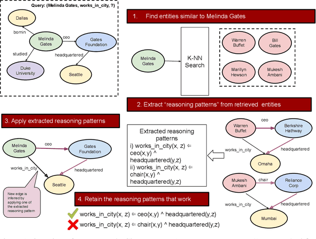
We present a surprisingly simple yet accurate approach to reasoning in knowledge graphs (KGs) that requires \emph{no training}, and is reminiscent of case-based reasoning in classical artificial intelligence (AI). Consider the task of finding a target entity given a source entity and a binary relation. Our non-parametric approach derives crisp logical rules for each query by finding multiple \textit{graph path patterns} that connect similar source entities through the given relation. Using our method, we obtain new state-of-the-art accuracy, outperforming all previous models, on NELL-995 and FB-122. We also demonstrate that our model is robust in low data settings, outperforming recently proposed meta-learning approaches