



Abstract:In recent years, Large Language Models (LLM) such as ChatGPT, CoPilot, and Gemini have been widely adopted in different areas. As the use of LLMs continues to grow, many efforts have focused on reducing the massive training overheads of these models. But it is the environmental impact of handling user requests to LLMs that is increasingly becoming a concern. Recent studies estimate that the costs of operating LLMs in their inference phase can exceed training costs by 25x per year. As LLMs are queried incessantly, the cumulative carbon footprint for the operational phase has been shown to far exceed the footprint during the training phase. Further, estimates indicate that 500 ml of fresh water is expended for every 20-50 requests to LLMs during inference. To address these important sustainability issues with LLMs, we propose a novel framework called SLIT to co-optimize LLM quality of service (time-to-first token), carbon emissions, water usage, and energy costs. The framework utilizes a machine learning (ML) based metaheuristic to enhance the sustainability of LLM hosting across geo-distributed cloud datacenters. Such a framework will become increasingly vital as LLMs proliferate.



Abstract:Function-as-a-Service (FaaS) is a growing cloud computing paradigm that is expected to reduce the user cost of service over traditional serverful approaches. However, the environmental impact of FaaS has not received much attention. We investigate FaaS scheduling and scaling from a sustainability perspective in this work. We find that the service-level objectives (SLOs) of FaaS and carbon emissions conflict with each other. We also find that SLO-focused FaaS scheduling can exacerbate water use in a datacenter. We propose a novel sustainability-focused FaaS scheduling and scaling framework to co-optimize SLO performance, carbon emissions, and wastewater generation.




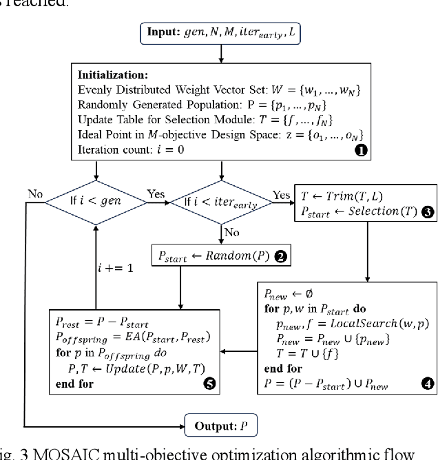
Abstract:In recent years, cloud service providers have been building and hosting datacenters across multiple geographical locations to provide robust services. However, the geographical distribution of datacenters introduces growing pressure to both local and global environments, particularly when it comes to water usage and carbon emissions. Unfortunately, efforts to reduce the environmental impact of such datacenters often lead to an increase in the cost of datacenter operations. To co-optimize the energy cost, carbon emissions, and water footprint of datacenter operation from a global perspective, we propose a novel framework for multi-objective sustainable datacenter management (MOSAIC) that integrates adaptive local search with a collaborative decomposition-based evolutionary algorithm to intelligently manage geographical workload distribution and datacenter operations. Our framework sustainably allocates workloads to datacenters while taking into account multiple geography- and time-based factors including renewable energy sources, variable energy costs, power usage efficiency, carbon factors, and water intensity in energy. Our experimental results show that, compared to the best-known prior work frameworks, MOSAIC can achieve 27.45x speedup and 1.53x improvement in Pareto Hypervolume while reducing the carbon footprint by up to 1.33x, water footprint by up to 3.09x, and energy costs by up to 1.40x. In the simultaneous three-objective co-optimization scenario, MOSAIC achieves a cumulative improvement across all objectives (carbon, water, cost) of up to 4.61x compared to the state-of-the-arts.




Abstract:Today's cloud data centers are often distributed geographically to provide robust data services. But these geo-distributed data centers (GDDCs) have a significant associated environmental impact due to their increasing carbon emissions and water usage, which needs to be curtailed. Moreover, the energy costs of operating these data centers continue to rise. This paper proposes a novel framework to co-optimize carbon emissions, water footprint, and energy costs of GDDCs, using a hybrid workload management framework called SHIELD that integrates machine learning guided local search with a decomposition-based evolutionary algorithm. Our framework considers geographical factors and time-based differences in power generation/use, costs, and environmental impacts to intelligently manage workload distribution across GDDCs and data center operation. Experimental results show that SHIELD can realize 34.4x speedup and 2.1x improvement in Pareto Hypervolume while reducing the carbon footprint by up to 3.7x, water footprint by up to 1.8x, energy costs by up to 1.3x, and a cumulative improvement across all objectives (carbon, water, cost) of up to 4.8x compared to the state-of-the-art.




Abstract:To enable emerging applications such as deep machine learning and graph processing, 3D network-on-chip (NoC) enabled heterogeneous manycore platforms that can integrate many processing elements (PEs) are needed. However, designing such complex systems with multiple objectives can be challenging due to the huge associated design space and long evaluation times. To optimize such systems, we propose a new multi-objective design space exploration framework called MOELA that combines the benefits of evolutionary-based search with a learning-based local search to quickly determine PE and communication link placement to optimize multiple objectives (e.g., latency, throughput, and energy) in 3D NoC enabled heterogeneous manycore systems. Compared to state-of-the-art approaches, MOELA increases the speed of finding solutions by up to 128x, leads to a better Pareto Hypervolume (PHV) by up to 12.14x and improves energy-delay-product (EDP) by up to 7.7% in a 5-objective scenario.