Abstract:Multimodal music emotion recognition (MMER) is an emerging discipline in music information retrieval that has experienced a surge in interest in recent years. This survey provides a comprehensive overview of the current state-of-the-art in MMER. Discussing the different approaches and techniques used in this field, the paper introduces a four-stage MMER framework, including multimodal data selection, feature extraction, feature processing, and final emotion prediction. The survey further reveals significant advancements in deep learning methods and the increasing importance of feature fusion techniques. Despite these advancements, challenges such as the need for large annotated datasets, datasets with more modalities, and real-time processing capabilities remain. This paper also contributes to the field by identifying critical gaps in current research and suggesting potential directions for future research. The gaps underscore the importance of developing robust, scalable, a interpretable models for MMER, with implications for applications in music recommendation systems, therapeutic tools, and entertainment.




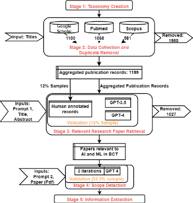
Abstract:This paper discusses the effectiveness of leveraging Chatbot: Generative Pre-trained Transformer (ChatGPT) versions 3.5 and 4 for analyzing research papers for effective writing of scientific literature surveys. The study selected the \textit{Application of Artificial Intelligence in Breast Cancer Treatment} as the research topic. Research papers related to this topic were collected from three major publication databases Google Scholar, Pubmed, and Scopus. ChatGPT models were used to identify the category, scope, and relevant information from the research papers for automatic identification of relevant papers related to Breast Cancer Treatment (BCT), organization of papers according to scope, and identification of key information for survey paper writing. Evaluations performed using ground truth data annotated using subject experts reveal, that GPT-4 achieves 77.3\% accuracy in identifying the research paper categories and 50\% of the papers were correctly identified by GPT-4 for their scopes. Further, the results demonstrate that GPT-4 can generate reasons for its decisions with an average of 27\% new words, and 67\% of the reasons given by the model were completely agreeable to the subject experts.