



Abstract:This study sought to (1) expand our existing Urban Population Health Observatory (UPHO) system by incorporating a semantics layer; (2) cohesively employ machine learning and semantic/logical inference to provide measurable evidence and detect pathways leading to undesirable health outcomes; (3) provide clinical use case scenarios and design case studies to identify socioenvironmental determinants of health associated with the prevalence of obesity, and (4) design a dashboard that demonstrates the use of UPHO in the context of obesity surveillance using the provided scenarios. The system design includes a knowledge graph generation component that provides contextual knowledge from relevant domains of interest. This system leverages semantics using concepts, properties, and axioms from existing ontologies. In addition, we used the publicly available US Centers for Disease Control and Prevention 500 Cities data set to perform multivariate analysis. A cohesive approach that employs machine learning and semantic/logical inference reveals pathways leading to diseases. In this study, we present 2 clinical case scenarios and a proof-of-concept prototype design of a dashboard that provides warnings, recommendations, and explanations and demonstrates the use of UPHO in the context of obesity surveillance, treatment, and prevention. While exploring the case scenarios using a support vector regression machine learning model, we found that poverty, lack of physical activity, education, and unemployment were the most important predictive variables that contribute to obesity in Memphis, TN. The application of UPHO could help reduce health disparities and improve urban population health. The expanded UPHO feature incorporates an additional level of interpretable knowledge to enhance physicians, researchers, and health officials' informed decision-making at both patient and community levels.




Abstract:The COVID-19 pandemic fueled one of the most rapid vaccine developments in history. However, misinformation spread through online social media often leads to negative vaccine sentiment and hesitancy. To investigate COVID-19 vaccine-related discussion in social media, we conducted a sentiment analysis and Latent Dirichlet Allocation topic modeling on textual data collected from 13 Reddit communities focusing on the COVID-19 vaccine from Dec 1, 2020, to May 15, 2021. Data were aggregated and analyzed by month to detect changes in any sentiment and latent topics. ty analysis suggested these communities expressed more positive sentiment than negative regarding the vaccine-related discussions and has remained static over time. Topic modeling revealed community members mainly focused on side effects rather than outlandish conspiracy theories. Covid-19 vaccine-related content from 13 subreddits show that the sentiments expressed in these communities are overall more positive than negative and have not meaningfully changed since December 2020. Keywords indicating vaccine hesitancy were detected throughout the LDA topic modeling. Public sentiment and topic modeling analysis regarding vaccines could facilitate the implementation of appropriate messaging, digital interventions, and new policies to promote vaccine confidence.




Abstract:Patient monitoring is vital in all stages of care. We here report the development and validation of ICU length of stay and mortality prediction models. The models will be used in an intelligent ICU patient monitoring module of an Intelligent Remote Patient Monitoring (IRPM) framework that monitors the health status of patients, and generates timely alerts, maneuver guidance, or reports when adverse medical conditions are predicted. We utilized the publicly available Medical Information Mart for Intensive Care (MIMIC) database to extract ICU stay data for adult patients to build two prediction models: one for mortality prediction and another for ICU length of stay. For the mortality model, we applied six commonly used machine learning (ML) binary classification algorithms for predicting the discharge status (survived or not). For the length of stay model, we applied the same six ML algorithms for binary classification using the median patient population ICU stay of 2.64 days. For the regression-based classification, we used two ML algorithms for predicting the number of days. We built two variations of each prediction model: one using 12 baseline demographic and vital sign features, and the other based on our proposed quantiles approach, in which we use 21 extra features engineered from the baseline vital sign features, including their modified means, standard deviations, and quantile percentages. We could perform predictive modeling with minimal features while maintaining reasonable performance using the quantiles approach. The best accuracy achieved in the mortality model was approximately 89% using the random forest algorithm. The highest accuracy achieved in the length of stay model, based on the population median ICU stay (2.64 days), was approximately 65% using the random forest algorithm.




Abstract:Personal health libraries (PHLs) provide a single point of secure access to patients digital health data and enable the integration of knowledge stored in their digital health profiles with other sources of global knowledge. PHLs can help empower caregivers and health care providers to make informed decisions about patients health by understanding medical events in the context of their lives. This paper reports the implementation of a mobile health digital intervention that incorporates both digital health data stored in patients PHLs and other sources of contextual knowledge to deliver tailored recommendations for improving self-care behaviors in diabetic adults. We conducted a thematic assessment of patient functional and nonfunctional requirements that are missing from current EHRs based on evidence from the literature. We used the results to identify the technologies needed to address those requirements. We describe the technological infrastructures used to construct, manage, and integrate the types of knowledge stored in the PHL. We leverage the Social Linked Data (Solid) platform to design a fully decentralized and privacy-aware platform that supports interoperability and care integration. We provided an initial prototype design of a PHL and drafted a use case scenario that involves four actors to demonstrate how the proposed prototype can be used to address user requirements, including the construction and management of the PHL and its utilization for developing a mobile app that queries the knowledge stored and integrated into the PHL in a private and fully decentralized manner to provide better recommendations. The proposed PHL helps patients and their caregivers take a central role in making decisions regarding their health and equips their health care providers with informatics tools that support the collection and interpretation of the collected knowledge.




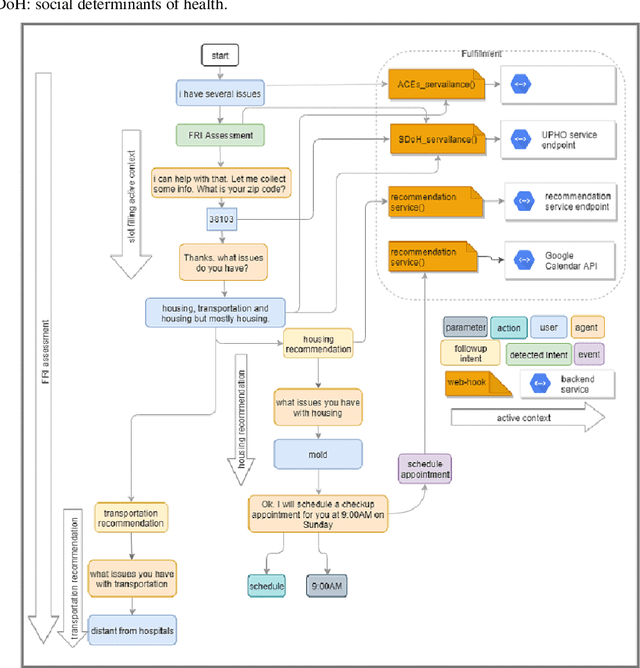
Abstract:The study of adverse childhood experiences and their consequences has emerged over the past 20 years. In this study, we aimed to leverage explainable artificial intelligence, and propose a proof-of-concept prototype for a knowledge-driven evidence-based recommendation system to improve surveillance of adverse childhood experiences. We used concepts from an ontology that we have developed to build and train a question-answering agent using the Google DialogFlow engine. In addition to the question-answering agent, the initial prototype includes knowledge graph generation and recommendation components that leverage third-party graph technology. To showcase the framework functionalities, we here present a prototype design and demonstrate the main features through four use case scenarios motivated by an initiative currently implemented at a children hospital in Memphis, Tennessee. Ongoing development of the prototype requires implementing an optimization algorithm of the recommendations, incorporating a privacy layer through a personal health library, and conducting a clinical trial to assess both usability and usefulness of the implementation. This semantic-driven explainable artificial intelligence prototype can enhance health care practitioners ability to provide explanations for the decisions they make.