



Abstract:Obesity is a global epidemic causing at least 2.8 million deaths per year. This complex disease is associated with significant socioeconomic burden, reduced work productivity, unemployment, and other social determinants of Health (SDoH) disparities. Objective: The objective of this study was to investigate the effects of SDoH on obesity prevalence among adults in Shelby County, Tennessee, USA using a geospatial machine-learning approach. Obesity prevalence was obtained from publicly available CDC 500 cities database while SDoH indicators were extracted from the U.S. Census and USDA. We examined the geographic distributions of obesity prevalence patterns using Getis-Ord Gi* statistics and calibrated multiple models to study the association between SDoH and adult obesity. Also, unsupervised machine learning was used to conduct grouping analysis to investigate the distribution of obesity prevalence and associated SDoH indicators. Results depicted a high percentage of neighborhoods experiencing high adult obesity prevalence within Shelby County. In the census tract, median household income, as well as the percentage of individuals who were black, home renters, living below the poverty level, fifty-five years or older, unmarried, and uninsured, had a significant association with adult obesity prevalence. The grouping analysis revealed disparities in obesity prevalence amongst disadvantaged neighborhoods. More research is needed that examines linkages between geographical location, SDoH, and chronic diseases. These findings, which depict a significantly higher prevalence of obesity within disadvantaged neighborhoods, and other geospatial information can be leveraged to offer valuable insights informing health decision-making and interventions that mitigate risk factors for increasing obesity prevalence.




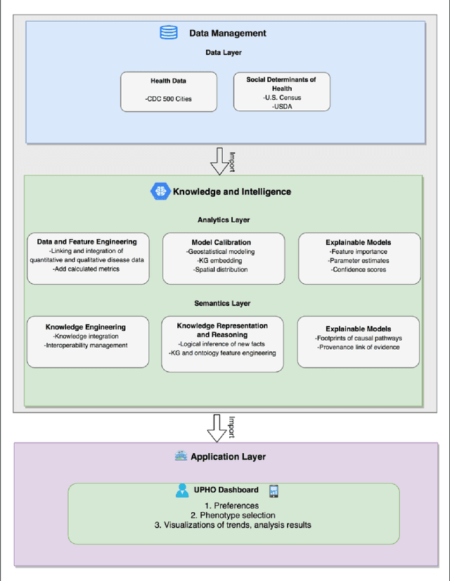
Abstract:This study sought to (1) expand our existing Urban Population Health Observatory (UPHO) system by incorporating a semantics layer; (2) cohesively employ machine learning and semantic/logical inference to provide measurable evidence and detect pathways leading to undesirable health outcomes; (3) provide clinical use case scenarios and design case studies to identify socioenvironmental determinants of health associated with the prevalence of obesity, and (4) design a dashboard that demonstrates the use of UPHO in the context of obesity surveillance using the provided scenarios. The system design includes a knowledge graph generation component that provides contextual knowledge from relevant domains of interest. This system leverages semantics using concepts, properties, and axioms from existing ontologies. In addition, we used the publicly available US Centers for Disease Control and Prevention 500 Cities data set to perform multivariate analysis. A cohesive approach that employs machine learning and semantic/logical inference reveals pathways leading to diseases. In this study, we present 2 clinical case scenarios and a proof-of-concept prototype design of a dashboard that provides warnings, recommendations, and explanations and demonstrates the use of UPHO in the context of obesity surveillance, treatment, and prevention. While exploring the case scenarios using a support vector regression machine learning model, we found that poverty, lack of physical activity, education, and unemployment were the most important predictive variables that contribute to obesity in Memphis, TN. The application of UPHO could help reduce health disparities and improve urban population health. The expanded UPHO feature incorporates an additional level of interpretable knowledge to enhance physicians, researchers, and health officials' informed decision-making at both patient and community levels.