



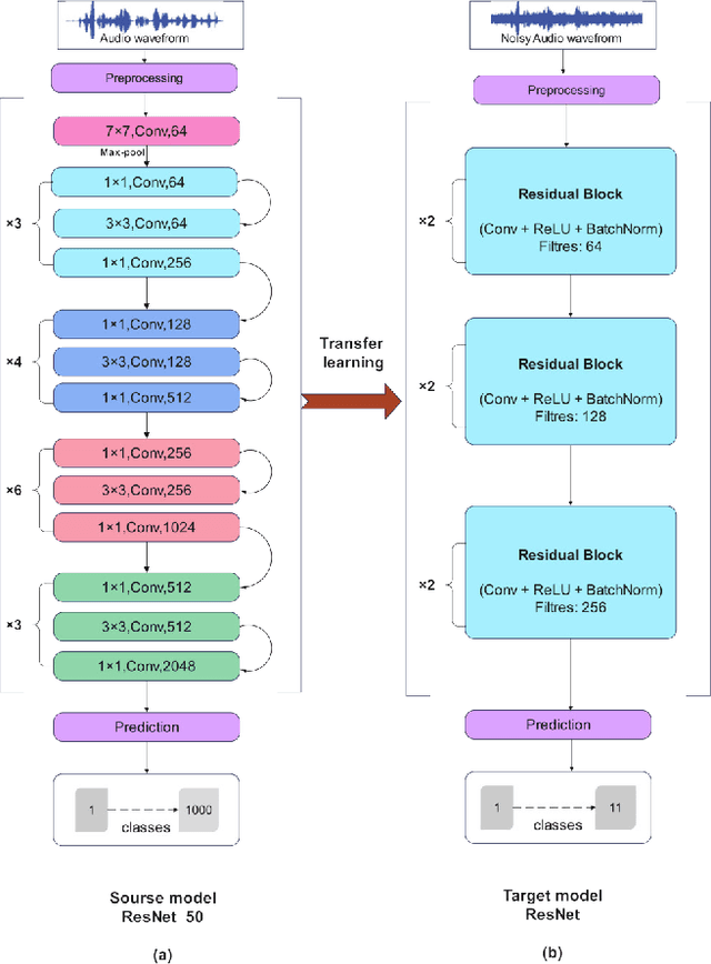
Abstract:Addressing the detrimental impact of non-stationary environmental noise on automatic speech recognition (ASR) has been a persistent and significant research focus. Despite advancements, this challenge continues to be a major concern. Recently, data-driven supervised approaches, such as deep neural networks, have emerged as promising alternatives to traditional unsupervised methods. With extensive training, these approaches have the potential to overcome the challenges posed by diverse real-life acoustic environments. In this light, this paper introduces a novel neural framework that incorporates a robust frontend into ASR systems in both clean and noisy environments. Utilizing the Aurora-2 speech database, the authors evaluate the effectiveness of an acoustic feature set for Mel-frequency, employing the approach of transfer learning based on Residual neural network (ResNet). The experimental results demonstrate a significant improvement in recognition accuracy compared to convolutional neural networks (CNN) and long short-term memory (LSTM) networks. They achieved accuracies of 98.94% in clean and 91.21% in noisy mode.




Abstract:This review paper provides a comprehensive analysis of recent advances in automatic speech recognition (ASR) with bidirectional encoder representations from transformers BERT and connectionist temporal classification (CTC) transformers. The paper first introduces the fundamental concepts of ASR and discusses the challenges associated with it. It then explains the architecture of BERT and CTC transformers and their potential applications in ASR. The paper reviews several studies that have used these models for speech recognition tasks and discusses the results obtained. Additionally, the paper highlights the limitations of these models and outlines potential areas for further research. All in all, this review provides valuable insights for researchers and practitioners who are interested in ASR with BERT and CTC transformers.