



Abstract:The field of emergent language represents a novel area of research within the domain of artificial intelligence, particularly within the context of multi-agent reinforcement learning. Although the concept of studying language emergence is not new, early approaches were primarily concerned with explaining human language formation, with little consideration given to its potential utility for artificial agents. In contrast, studies based on reinforcement learning aim to develop communicative capabilities in agents that are comparable to or even superior to human language. Thus, they extend beyond the learned statistical representations that are common in natural language processing research. This gives rise to a number of fundamental questions, from the prerequisites for language emergence to the criteria for measuring its success. This paper addresses these questions by providing a comprehensive review of 181 scientific publications on emergent language in artificial intelligence. Its objective is to serve as a reference for researchers interested in or proficient in the field. Consequently, the main contributions are the definition and overview of the prevailing terminology, the analysis of existing evaluation methods and metrics, and the description of the identified research gaps.




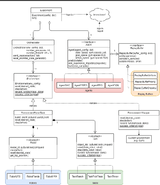
Abstract:In reinforcement learning (RL) research, simulations enable benchmarks between algorithms, as well as prototyping and hyper-parameter tuning of agents. In order to promote RL both in research and real-world applications, frameworks are required which are on the one hand efficient in terms of running experiments as fast as possible. On the other hand, they must be flexible enough to allow the integration of newly developed optimization techniques, e.g. new RL algorithms, which are continuously put forward by an active research community. In this paper, we introduce Karolos, a RL framework developed for robotic applications, with a particular focus on transfer scenarios with varying robot-task combinations reflected in a modular environment architecture. In addition, we provide implementations of state-of-the-art RL algorithms along with common learning-facilitating enhancements, as well as an architecture to parallelize environments across multiple processes to significantly speed up experiments. The code is open source and published on GitHub with the aim of promoting research of RL applications in robotics.