



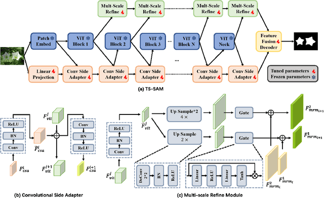
Adapter based fine-tuning has been studied for improving the performance of SAM on downstream tasks. However, there is still a significant performance gap between fine-tuned SAMs and domain-specific models. To reduce the gap, we propose Two-Stream SAM (TS-SAM). On the one hand, inspired by the side network in Parameter-Efficient Fine-Tuning (PEFT), we designed a lightweight Convolutional Side Adapter (CSA), which integrates the powerful features from SAM into side network training for comprehensive feature fusion. On the other hand, in line with the characteristics of segmentation tasks, we designed Multi-scale Refinement Module (MRM) and Feature Fusion Decoder (FFD) to keep both the detailed and semantic features. Extensive experiments on ten public datasets from three tasks demonstrate that TS-SAM not only significantly outperforms the recently proposed SAM-Adapter and SSOM, but achieves competitive performance with the SOTA domain-specific models. Our code is available at: https://github.com/maoyangou147/TS-SAM.