



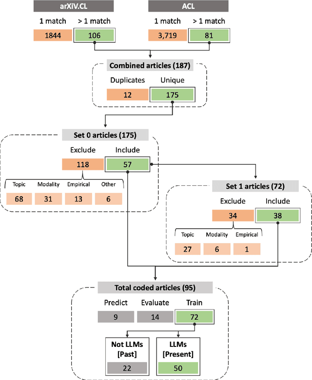
Human feedback is increasingly used to steer the behaviours of Large Language Models (LLMs). However, it is unclear how to collect and incorporate feedback in a way that is efficient, effective and unbiased, especially for highly subjective human preferences and values. In this paper, we survey existing approaches for learning from human feedback, drawing on 95 papers primarily from the ACL and arXiv repositories.First, we summarise the past, pre-LLM trends for integrating human feedback into language models. Second, we give an overview of present techniques and practices, as well as the motivations for using feedback; conceptual frameworks for defining values and preferences; and how feedback is collected and from whom. Finally, we encourage a better future of feedback learning in LLMs by raising five unresolved conceptual and practical challenges.