

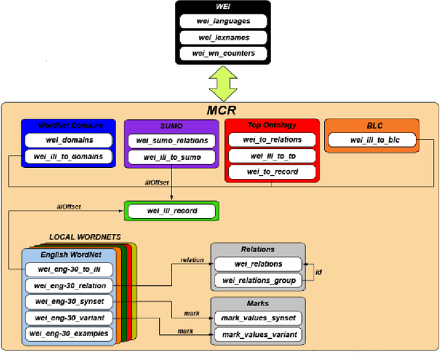
Language resources are necessary for language processing,but building them is costly, involves many researches from different areas and needs constant updating. In this paper, we describe the crosslingual framework used for developing the Multilingual Central Repository (MCR), a multilingual knowledge base that includes wordnets of Basque, Catalan, English, Galician, Portuguese, Spanish and the following ontologies: Base Concepts, Top Ontology, WordNet Domains and Suggested Upper Merged Ontology. We present the story of MCR, its state in 2017 and the developed tools.