



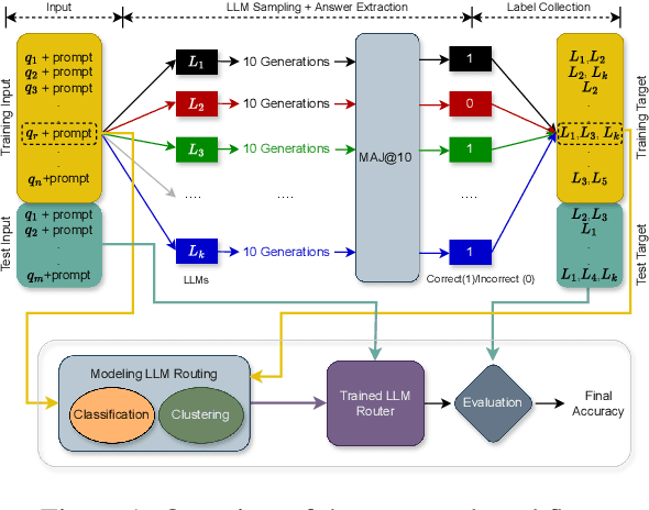
With the rapid development of LLMs, it is natural to ask how to harness their capabilities efficiently. In this paper, we explore whether it is feasible to direct each input query to a single most suitable LLM. To this end, we propose LLM routing for challenging reasoning tasks. Our extensive experiments suggest that such routing shows promise but is not feasible in all scenarios, so more robust approaches should be investigated to fill this gap.