


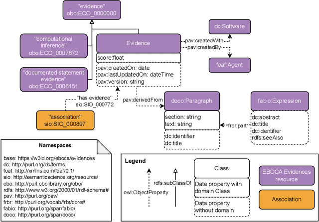
There is a large number of online documents data sources available nowadays. The lack of structure and the differences between formats are the main difficulties to automatically extract information from them, which also has a negative impact on its use and reuse. In the biomedical domain, the DISNET platform emerged to provide researchers with a resource to obtain information in the scope of human disease networks by means of large-scale heterogeneous sources. Specifically in this domain, it is critical to offer not only the information extracted from different sources, but also the evidence that supports it. This paper proposes EBOCA, an ontology that describes (i) biomedical domain concepts and associations between them, and (ii) evidences supporting these associations; with the objective of providing an schema to improve the publication and description of evidences and biomedical associations in this domain. The ontology has been successfully evaluated to ensure there are no errors, modelling pitfalls and that it meets the previously defined functional requirements. Test data coming from a subset of DISNET and automatic association extractions from texts has been transformed according to the proposed ontology to create a Knowledge Graph that can be used in real scenarios, and which has also been used for the evaluation of the presented ontology.