



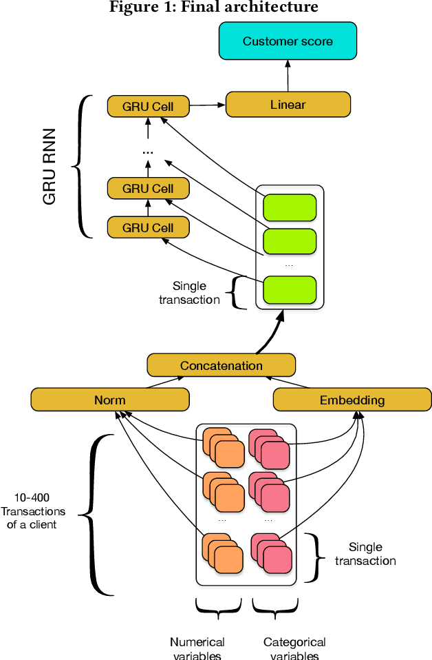
In this paper we present a novel approach to credit scoring of retail customers in the banking industry based on deep learning methods. We used RNNs on fine grained transnational data to compute credit scores for the loan applicants. We demonstrate that our approach significantly outperforms the baselines based on the customer data of a large European bank. We also conducted a pilot study on loan applicants of the bank, and the study produced significant financial gains for the organization. In addition, our method has several other advantages described in the paper that are very significant for the bank.