



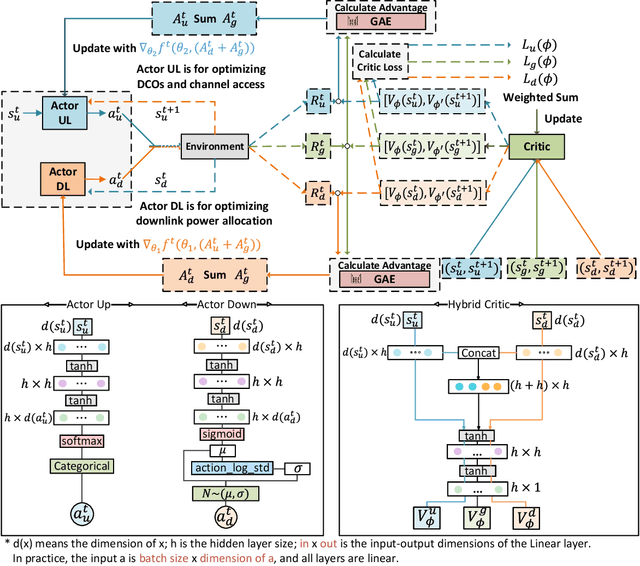
Technology advancements in wireless communications and high-performance Extended Reality (XR) have empowered the developments of the Metaverse. The demand for Metaverse applications and hence, real-time digital twinning of real-world scenes is increasing. Nevertheless, the replication of 2D physical world images into 3D virtual world scenes is computationally intensive and requires computation offloading. The disparity in transmitted scene dimension (2D as opposed to 3D) leads to asymmetric data sizes in uplink (UL) and downlink (DL). To ensure the reliability and low latency of the system, we consider an asynchronous joint UL-DL scenario where in the UL stage, the smaller data size of the physical world scenes captured by multiple extended reality users (XUs) will be uploaded to the Metaverse Console (MC) to be construed and rendered. In the DL stage, the larger-size 3D virtual world scenes need to be transmitted back to the XUs. The decisions pertaining to computation offloading and channel assignment are optimized in the UL stage, and the MC will optimize power allocation for users assigned with a channel in the UL transmission stage. Some problems arise therefrom: (i) interactive multi-process chain, specifically Asynchronous Markov Decision Process (AMDP), (ii) joint optimization in multiple processes, and (iii) high-dimensional objective functions, or hybrid reward scenarios. To ensure the reliability and low latency of the system, we design a novel multi-agent reinforcement learning algorithm structure, namely Asynchronous Actors Hybrid Critic (AAHC). Extensive experiments demonstrate that compared to proposed baselines, AAHC obtains better solutions with preferable training time.