



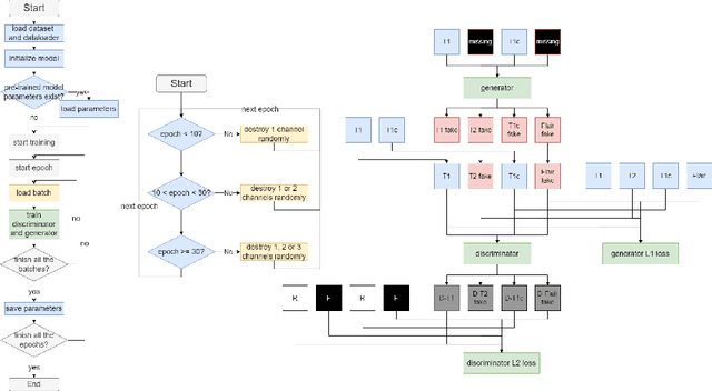
This technical report presents a comparative analysis of existing deep learning (DL) based approaches for brain tumor segmentation with missing MRI modalities. Approaches evaluated include the Adversarial Co-training Network (ACN) and a combination of mmGAN and DeepMedic. A more stable and easy-to-use version of mmGAN is also open-sourced at a GitHub repository. Using the BraTS2018 dataset, this work demonstrates that the state-of-the-art ACN performs better especially when T1c is missing. While a simple combination of mmGAN and DeepMedic also shows strong potentials when only one MRI modality is missing. Additionally, this work initiated discussions with future research directions for brain tumor segmentation with missing MRI modalities.