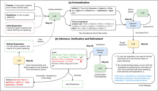
Abstract:Recent work has shown that integrating large language models (LLMs) with theorem provers (TPs) in neuro-symbolic pipelines helps with entailment verification and proof-guided refinement of explanations for natural language inference (NLI). However, scaling such refinement to naturalistic NLI remains difficult: long, syntactically rich inputs and deep multi-step arguments amplify autoformalisation errors, where a single local mismatch can invalidate the proof. Moreover, current methods often handle failures via costly global regeneration due to the difficulty of localising the responsible span or step from prover diagnostics. Aiming to address these problems, we propose a decompose-and-formalise framework that (i) decomposes premise-hypothesis pairs into an entailment tree of atomic steps, (ii) verifies the tree bottom-up to isolate failures to specific nodes, and (iii) performs local diagnostic-guided refinement instead of regenerating the whole explanation. Moreover, to improve faithfulness of autoformalisation, we introduce $θ$-substitution in an event-based logical form to enforce consistent argument-role bindings. Across a range of reasoning tasks using five LLM backbones, our method achieves the highest explanation verification rates, improving over the state-of-the-art by 26.2%, 21.7%, 21.6% and 48.9%, while reducing refinement iterations and runtime and preserving strong NLI accuracy.
Abstract:Attributional inference, the ability to predict latent intentions behind observed actions, is a critical yet underexplored capability for large language models (LLMs) operating in multi-agent environments. Traditional natural language inference (NLI), in fact, fails to capture the nuanced, intention-driven reasoning essential for complex interactive systems. To address this gap, we introduce Attributional NLI (Att-NLI), a framework that extends NLI with principles from social psychology to assess an agent's capacity for abductive intentional inference (generating hypotheses about latent intentions), and subsequent deductive verification (drawing valid logical conclusions). We instantiate Att-NLI via a textual game, Undercover-V, experimenting with three types of LLM agents with varying reasoning capabilities and access to external tools: a standard NLI agent using only deductive inference, an Att-NLI agent employing abductive-deductive inference, and a neuro-symbolic Att-NLI agent performing abductive-deductive inference with external theorem provers. Extensive experiments demonstrate a clear hierarchy of attributional inference capabilities, with neuro-symbolic agents consistently outperforming others, achieving an average win rate of 17.08%. Our results underscore the role that Att-NLI can play in developing agents with sophisticated reasoning capabilities, highlighting, at the same time, the potential impact of neuro-symbolic AI in building rational LLM agents acting in multi-agent environments.




Abstract:Although LLMs exhibit strong reasoning capabilities, existing training methods largely depend on outcome-based feedback, which can produce correct answers with flawed reasoning. Prior work introduces supervision on intermediate steps but still lacks guarantees of logical soundness, which is crucial in high-stakes scenarios where logical consistency is paramount. To address this, we propose LogicReward, a novel reward system that guides model training by enforcing step-level logical correctness with a theorem prover. We further introduce Autoformalization with Soft Unification, which reduces natural language ambiguity and improves formalization quality, enabling more effective use of the theorem prover. An 8B model trained on data constructed with LogicReward surpasses GPT-4o and o4-mini by 11.6\% and 2\% on natural language inference and logical reasoning tasks with simple training procedures. Further analysis shows that LogicReward enhances reasoning faithfulness, improves generalizability to unseen tasks such as math and commonsense reasoning, and provides a reliable reward signal even without ground-truth labels. We will release all data and code at https://llm-symbol.github.io/LogicReward.
Abstract:Natural language explanations play a fundamental role in Natural Language Inference (NLI) by revealing how premises logically entail hypotheses. Recent work has shown that the interaction of large language models (LLMs) with theorem provers (TPs) can help verify and improve the validity of NLI explanations. However, TPs require translating natural language into machine-verifiable formal representations, a process that introduces the risk of semantic information loss and unfaithful interpretation, an issue compounded by LLMs' challenges in capturing critical logical structures with sufficient precision. Moreover, LLMs are still limited in their capacity for rigorous and robust proof construction within formal verification frameworks. To mitigate issues related to faithfulness and robustness, this paper investigates strategies to (1) alleviate semantic loss during autoformalisation, (2) efficiently identify and correct syntactic errors in logical representations, (3) explicitly use logical expressions to guide LLMs in generating structured proof sketches, and (4) increase LLMs' capacity of interpreting TP's feedback for iterative refinement. Our empirical results on e-SNLI, QASC and WorldTree using different LLMs demonstrate that the proposed strategies yield significant improvements in autoformalisation (+18.46%, +34.2%, +39.77%) and explanation refinement (+29.5%, +51.5%, +41.25%) over the state-of-the-art model. Moreover, we show that specific interventions on the hybrid LLM-TP architecture can substantially improve efficiency, drastically reducing the number of iterations required for successful verification.
Abstract:A persistent challenge in AI is the effective integration of material and formal inference - the former concerning the plausibility and contextual relevance of arguments, while the latter focusing on their logical and structural validity. Large Language Models (LLMs), by virtue of their extensive pre-training on large textual corpora, exhibit strong capabilities in material inference. However, their reasoning often lacks formal rigour and verifiability. At the same time, LLMs' linguistic competence positions them as a promising bridge between natural and formal languages, opening up new opportunities for combining these two modes of reasoning. In this paper, we introduce PEIRCE, a neuro-symbolic framework designed to unify material and formal inference through an iterative conjecture-criticism process. Within this framework, LLMs play the central role of generating candidate solutions in natural and formal languages, which are then evaluated and refined via interaction with external critique models. These critiques include symbolic provers, which assess formal validity, as well as soft evaluators that measure the quality of the generated arguments along linguistic and epistemic dimensions such as plausibility, coherence, and parsimony. While PEIRCE is a general-purpose framework, we demonstrate its capabilities in the domain of natural language explanation generation - a setting that inherently demands both material adequacy and formal correctness.




Abstract:Autoformalization is the task of automatically translating mathematical content written in natural language to a formal language expression. The growing language interpretation capabilities of Large Language Models (LLMs), including in formal languages, are lowering the barriers for autoformalization. However, LLMs alone are not capable of consistently and reliably delivering autoformalization, in particular as the complexity and specialization of the target domain grows. As the field evolves into the direction of systematically applying autoformalization towards large mathematical libraries, the need to improve syntactic, terminological and semantic control increases. This paper proposes the coordinated use of three mechanisms, most-similar retrieval augmented generation (MS-RAG), denoising steps, and auto-correction with syntax error feedback (Auto-SEF) to improve autoformalization quality. The empirical analysis, across different models, demonstrates that these mechanisms can deliver autoformalizaton results which are syntactically, terminologically and semantically more consistent. These mechanisms can be applied across different LLMs and have shown to deliver improve results across different model types.




Abstract:Natural language explanations have become a proxy for evaluating explainable and multi-step Natural Language Inference (NLI) models. However, assessing the validity of explanations for NLI is challenging as it typically involves the crowd-sourcing of apposite datasets, a process that is time-consuming and prone to logical errors. To address existing limitations, this paper investigates the verification and refinement of natural language explanations through the integration of Large Language Models (LLMs) and Theorem Provers (TPs). Specifically, we present a neuro-symbolic framework, named Explanation-Refiner, that augments a TP with LLMs to generate and formalise explanatory sentences and suggest potential inference strategies for NLI. In turn, the TP is employed to provide formal guarantees on the logical validity of the explanations and to generate feedback for subsequent improvements. We demonstrate how Explanation-Refiner can be jointly used to evaluate explanatory reasoning, autoformalisation, and error correction mechanisms of state-of-the-art LLMs as well as to automatically enhance the quality of human-annotated explanations of variable complexity in different domains.
Abstract:An increasing amount of research in Natural Language Inference (NLI) focuses on the application and evaluation of Large Language Models (LLMs) and their reasoning capabilities. Despite their success, however, LLMs are still prone to factual errors and inconsistencies in their explanations, offering limited control and interpretability for inference in complex domains. In this paper, we focus on ethical NLI, investigating how hybrid neuro-symbolic techniques can enhance the logical validity and alignment of ethical explanations produced by LLMs. Specifically, we present an abductive-deductive framework named Logic-Explainer, which integrates LLMs with an external backward-chaining solver to refine step-wise natural language explanations and jointly verify their correctness, reduce incompleteness and minimise redundancy. An extensive empirical analysis demonstrates that Logic-Explainer can improve explanations generated via in-context learning methods and Chain-of-Thought (CoT) on challenging ethical NLI tasks, while, at the same time, producing formal proofs describing and supporting models' reasoning. As ethical NLI requires commonsense reasoning to identify underlying moral violations, our results suggest the effectiveness of neuro-symbolic methods for multi-step NLI more broadly, opening new opportunities to enhance the logical consistency, reliability, and alignment of LLMs.