



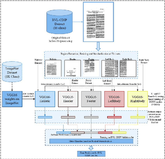
Abstract:In this work, a region-based Deep Convolutional Neural Network framework is proposed for document structure learning. The contribution of this work involves efficient training of region based classifiers and effective ensembling for document image classification. A primary level of `inter-domain' transfer learning is used by exporting weights from a pre-trained VGG16 architecture on the ImageNet dataset to train a document classifier on whole document images. Exploiting the nature of region based influence modelling, a secondary level of `intra-domain' transfer learning is used for rapid training of deep learning models for image segments. Finally, stacked generalization based ensembling is utilized for combining the predictions of the base deep neural network models. The proposed method achieves state-of-the-art accuracy of 92.2% on the popular RVL-CDIP document image dataset, exceeding benchmarks set by existing algorithms.