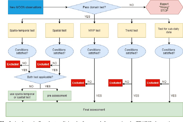
Abstract:With increasing number of crowdsourced private automatic weather stations (called TPAWS) established to fill the gap of official network and obtain local weather information for various purposes, the data quality is a major concern in promoting their usage. Proper quality control and assessment are necessary to reach mutual agreement on the TPAWS observations. To derive near real-time assessment for operational system, we propose a simple, scalable and interpretable framework based on AI/Stats/ML models. The framework constructs separate models for individual data from official sources and then provides the final assessment by fusing the individual models. The performance of our proposed framework is evaluated by synthetic data and demonstrated by applying it to a re-al TPAWS network.