



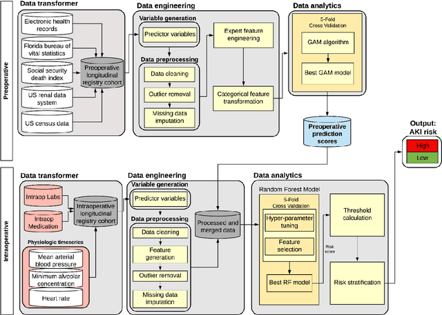
Abstract:Acute kidney injury (AKI) is a common and serious complication after a surgery which is associated with morbidity and mortality. The majority of existing perioperative AKI risk score prediction models are limited in their generalizability and do not fully utilize the physiological intraoperative time-series data. Thus, there is a need for intelligent, accurate, and robust systems, able to leverage information from large-scale data to predict patient's risk of developing postoperative AKI. A retrospective single-center cohort of 2,911 adult patients who underwent surgery at the University of Florida Health has been used for this study. We used machine learning and statistical analysis techniques to develop perioperative models to predict the risk of AKI (risk during the first 3 days, 7 days, and until the discharge day) before and after the surgery. In particular, we examined the improvement in risk prediction by incorporating three intraoperative physiologic time series data, i.e., mean arterial blood pressure, minimum alveolar concentration, and heart rate. For an individual patient, the preoperative model produces a probabilistic AKI risk score, which will be enriched by integrating intraoperative statistical features through a machine learning stacking approach inside a random forest classifier. We compared the performance of our model based on the area under the receiver operating characteristics curve (AUROC), accuracy and net reclassification improvement (NRI). The predictive performance of the proposed model is better than the preoperative data only model. For AKI-7day outcome: The AUC was 0.86 (accuracy was 0.78) in the proposed model, while the preoperative AUC was 0.84 (accuracy 0.76). Furthermore, with the integration of intraoperative features, we were able to classify patients who were misclassified in the preoperative model.