

Abstract:Federated analytics has many applications in edge computing, its use can lead to better decision making for service provision, product development, and user experience. We propose a Bayesian approach to trend detection in which the probability of a keyword being trendy, given a dataset, is computed via Bayes' Theorem; the probability of a dataset, given that a keyword is trendy, is computed through secure aggregation of such conditional probabilities over local datasets of users. We propose a protocol, named SAFE, for Bayesian federated analytics that offers sufficient privacy for production grade use cases and reduces the computational burden of users and an aggregator. We illustrate this approach with a trend detection experiment and discuss how this approach could be extended further to make it production-ready.





Abstract:It has been challenging for the technical and regulatory communities to formulate requirements for trustworthiness of the cyber-physical systems (CPS) due to the complexity of the issues associated with their design, deployment, and operations. The US National Institute of Standards and Technology (NIST), through a public working group, has released a CPS Framework that adopts a broad and integrated view of CPS and positions trustworthiness among other aspects of CPS. This paper takes the model created by the CPS Framework and its further developments one step further, by applying ontological approaches and reasoning techniques in order to achieve greater understanding of CPS. The example analyzed in the paper demonstrates the enrichment of the original CPS model obtained through ontology and reasoning and its ability to deliver additional insights to the developers and operators of CPS.





Abstract:We develop the theory and practice of an approach to modelling and probabilistic inference in causal networks that is suitable when application-specific or analysis-specific constraints should inform such inference or when little or no data for the learning of causal network structure or probability values at nodes are available. Constrained Bayesian Networks generalize a Bayesian Network such that probabilities can be symbolic, arithmetic expressions and where the meaning of the network is constrained by finitely many formulas from the theory of the reals. A formal semantics for constrained Bayesian Networks over first-order logic of the reals is given, which enables non-linear and non-convex optimisation algorithms that rely on decision procedures for this logic, and supports the composition of several constrained Bayesian Networks. A non-trivial case study in arms control, where few or no data are available to assess the effectiveness of an arms inspection process, evaluates our approach. An open-access prototype implementation of these foundations and their algorithms uses the SMT solver Z3 as decision procedure, leverages an open-source package for Bayesian inference to symbolic computation, and is evaluated experimentally.




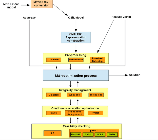
Abstract:Optimization of Mixed-Integer Non-Linear Programming (MINLP) supports important decisions in applications such as Chemical Process Engineering. But current solvers have limited ability for deductive reasoning or the use of domain-specific theories, and the management of integrality constraints does not yet exploit automated reasoning tools such as SMT solvers. This seems to limit both scalability and reach of such tools in practice. We therefore present a tool, ManyOpt, for MINLP optimization that enables experimentation with reduction techniques which transform a MINLP problem to feasibility checking realized by an SMT solver. ManyOpt is similar to the SAT solver ManySAT in that it runs a specified number of such reduction techniques in parallel to get the strongest result on a given MINLP problem. The tool is implemented in layers, which we may see as features and where reduction techniques are feature vectors. Some of these features are inspired by known MINLP techniques whereas others are novel and specific to SMT. Our experimental results on standard benchmarks demonstrate the benefits of this approach. The tool supports a variety of SMT solvers and is easily extensible with new features, courtesy of its layered structure. For example, logical formulas for deductive reasoning are easily added to constrain further the optimization of a MINLP problem of interest.
