Picture for Jiangcheng Qin

Jiangcheng Qin

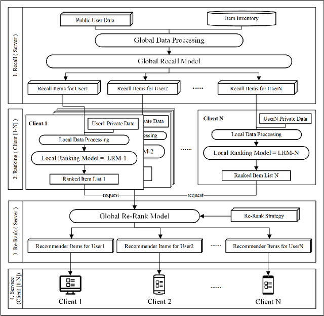
Split Two-Tower Model for Efficient and Privacy-Preserving Cross-device Federated Recommendation

Add code
Jun 28, 2022
Figure 1 for Split Two-Tower Model for Efficient and Privacy-Preserving Cross-device Federated Recommendation
Figure 2 for Split Two-Tower Model for Efficient and Privacy-Preserving Cross-device Federated Recommendation
Figure 3 for Split Two-Tower Model for Efficient and Privacy-Preserving Cross-device Federated Recommendation
Figure 4 for Split Two-Tower Model for Efficient and Privacy-Preserving Cross-device Federated Recommendation
Viaarxiv icon

A Novel Privacy-Preserved Recommender System Framework based on Federated Learning

Add code
Nov 11, 2020
Figure 1 for A Novel Privacy-Preserved Recommender System Framework based on Federated Learning
Figure 2 for A Novel Privacy-Preserved Recommender System Framework based on Federated Learning
Figure 3 for A Novel Privacy-Preserved Recommender System Framework based on Federated Learning
Figure 4 for A Novel Privacy-Preserved Recommender System Framework based on Federated Learning
Viaarxiv icon