



Abstract:Large language models (LLMs) are increasingly deployed in contexts where their failures can have direct sociopolitical consequences. Yet, existing safety benchmarks rarely test vulnerabilities in domains such as political manipulation, propaganda and disinformation generation, or surveillance and information control. We introduce SocialHarmBench, a dataset of 585 prompts spanning 7 sociopolitical categories and 34 countries, designed to surface where LLMs most acutely fail in politically charged contexts. Our evaluations reveal several shortcomings: open-weight models exhibit high vulnerability to harmful compliance, with Mistral-7B reaching attack success rates as high as 97% to 98% in domains such as historical revisionism, propaganda, and political manipulation. Moreover, temporal and geographic analyses show that LLMs are most fragile when confronted with 21st-century or pre-20th-century contexts, and when responding to prompts tied to regions such as Latin America, the USA, and the UK. These findings demonstrate that current safeguards fail to generalize to high-stakes sociopolitical settings, exposing systematic biases and raising concerns about the reliability of LLMs in preserving human rights and democratic values. We share the SocialHarmBench benchmark at https://huggingface.co/datasets/psyonp/SocialHarmBench.
Abstract:AI agents have become increasingly adept at complex tasks such as coding, reasoning, and multimodal understanding. However, building generalist systems requires moving beyond individual agents to collective inference -- a paradigm where multi-agent systems with diverse, task-specialized agents complement one another through structured communication and collaboration. Today, coordination is usually handled with imprecise, ad-hoc natural language, which limits complex interaction and hinders interoperability with domain-specific agents. We introduce Agent context protocols (ACPs): a domain- and agent-agnostic family of structured protocols for agent-agent communication, coordination, and error handling. ACPs combine (i) persistent execution blueprints -- explicit dependency graphs that store intermediate agent outputs -- with (ii) standardized message schemas, enabling robust and fault-tolerant multi-agent collective inference. ACP-powered generalist systems reach state-of-the-art performance: 28.3 % accuracy on AssistantBench for long-horizon web assistance and best-in-class multimodal technical reports, outperforming commercial AI systems in human evaluation. ACPs are highly modular and extensible, allowing practitioners to build top-tier generalist agents quickly.




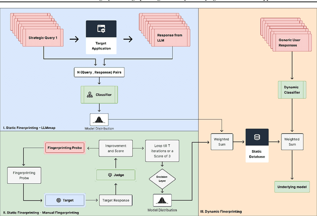
Abstract:Fingerprinting refers to the process of identifying underlying Machine Learning (ML) models of AI Systemts, such as Large Language Models (LLMs), by analyzing their unique characteristics or patterns, much like a human fingerprint. The fingerprinting of Large Language Models (LLMs) has become essential for ensuring the security and transparency of AI-integrated applications. While existing methods primarily rely on access to direct interactions with the application to infer model identity, they often fail in real-world scenarios involving multi-agent systems, frequent model updates, and restricted access to model internals. In this paper, we introduce a novel fingerprinting framework designed to address these challenges by integrating static and dynamic fingerprinting techniques. Our approach identifies architectural features and behavioral traits, enabling accurate and robust fingerprinting of LLMs in dynamic environments. We also highlight new threat scenarios where traditional fingerprinting methods are ineffective, bridging the gap between theoretical techniques and practical application. To validate our framework, we present an extensive evaluation setup that simulates real-world conditions and demonstrate the effectiveness of our methods in identifying and monitoring LLMs in Gen-AI applications. Our results highlight the framework's adaptability to diverse and evolving deployment contexts.




Abstract:Stochastic video generation is particularly challenging when the camera is mounted on a moving platform, as camera motion interacts with observed image pixels, creating complex spatio-temporal dynamics and making the problem partially observable. Existing methods typically address this by focusing on raw pixel-level image reconstruction without explicitly modelling camera motion dynamics. We propose a solution by considering camera motion or action as part of the observed image state, modelling both image and action within a multi-modal learning framework. We introduce three models: Video Generation with Learning Action Prior (VG-LeAP) treats the image-action pair as an augmented state generated from a single latent stochastic process and uses variational inference to learn the image-action latent prior; Causal-LeAP, which establishes a causal relationship between action and the observed image frame at time $t$, learning an action prior conditioned on the observed image states; and RAFI, which integrates the augmented image-action state concept into flow matching with diffusion generative processes, demonstrating that this action-conditioned image generation concept can be extended to other diffusion-based models. We emphasize the importance of multi-modal training in partially observable video generation problems through detailed empirical studies on our new video action dataset, RoAM.




Abstract:Randomized smoothing has emerged as a potent certifiable defense against adversarial attacks by employing smoothing noises from specific distributions to ensure the robustness of a smoothed classifier. However, the utilization of Monte Carlo sampling in this process introduces a compute-intensive element, which constrains the practicality of randomized smoothing on a larger scale. To address this limitation, we propose a novel approach that replaces Monte Carlo sampling with the training of a surrogate neural network. Through extensive experimentation in various settings, we demonstrate the efficacy of our approach in approximating the smoothed classifier with remarkable precision. Furthermore, we demonstrate that our approach significantly accelerates the robust radius certification process, providing nearly $600$X improvement in computation time, overcoming the computational bottlenecks associated with traditional randomized smoothing.

Abstract:Machine learning models have demonstrated remarkable success across diverse domains but remain vulnerable to adversarial attacks. Empirical defence mechanisms often fall short, as new attacks constantly emerge, rendering existing defences obsolete. A paradigm shift from empirical defences to certification-based defences has been observed in response. Randomized smoothing has emerged as a promising technique among notable advancements. This study reviews the theoretical foundations, empirical effectiveness, and applications of randomized smoothing in verifying machine learning classifiers. We provide an in-depth exploration of the fundamental concepts underlying randomized smoothing, highlighting its theoretical guarantees in certifying robustness against adversarial perturbations. Additionally, we discuss the challenges of existing methodologies and offer insightful perspectives on potential solutions. This paper is novel in its attempt to systemise the existing knowledge in the context of randomized smoothing.