



Abstract:With the deluge of information delivered by the daily news cycle, there is a growing need to effectively and efficiently summarize news feeds for quick consumption. We leverage large language models (LLMs), with their advanced learning and generative abilities as compared to conventional language models, to generate concise and coherent summaries for news articles from the XSum dataset. Our paper focuses on two key aspects of LLMs: Efficient in-context Learning (ELearn) and Parameter Efficient Fine-tuning (EFit). Under ELearn, we find that increasing the number of shots in prompts and utilizing simple templates generally improve the quality of summaries. We also find that utilizing relevant examples in few-shot learning for ELearn does not improve model performance. In addition, we studied EFit using different methods and demonstrate that fine-tuning the first layer of LLMs produces better outcomes as compared to fine-tuning other layers or utilizing LoRA. We also find that leveraging more relevant training samples using selective layers does not result in better performance. By combining ELearn and EFit, we create a new model (ELearnFit) that leverages the benefits of both few-shot learning and fine-tuning and produces superior performance to either model alone. We also use ELearnFit to highlight the trade-offs between prompting and fine-tuning, especially for situations where only a limited number of annotated samples are available. Ultimately, our research provides practical techniques to optimize news summarization during the prompting and fine-tuning stages and enhances the synthesis of news articles.




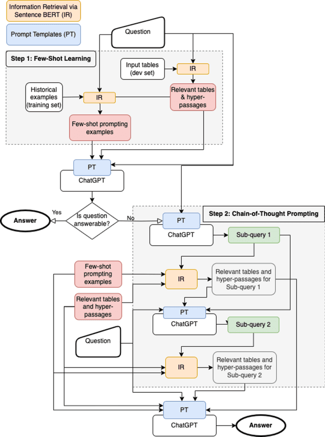
Abstract:In today's fast-paced industry, professionals face the challenge of summarizing a large number of documents and extracting vital information from them on a daily basis. These metrics are frequently hidden away in tables and/or their nested hyperlinks. To address this challenge, the approach of Table Question Answering (QA) has been developed to extract the relevant information. However, traditional Table QA training tasks that provide a table and an answer(s) from a gold cell coordinate(s) for a question may not always ensure extracting the accurate answer(s). Recent advancements in Large Language Models (LLMs) have opened up new possibilities for extracting information from tabular data using prompts. In this paper, we introduce the Multi-hop Few-shot Open Rich Table QA (MFORT-QA) approach, which consists of two major steps. The first step involves Few-Shot Learning (FSL), where relevant tables and associated contexts of hyperlinks are retrieved based on a given question. The retrieved content is then used to construct few-shot prompts as inputs to an LLM, such as ChatGPT. To tackle the challenge of answering complex questions, the second step leverages Chain-of-thought (CoT) prompting to decompose the complex question into a sequential chain of questions and reasoning thoughts in a multi-hop manner. Retrieval-Augmented Generation (RAG) enhances this process by retrieving relevant tables and contexts of hyperlinks that are relevant to the resulting reasoning thoughts and questions. These additional contexts are then used to supplement the prompt used in the first step, resulting in more accurate answers from an LLM. Empirical results from OTT-QA demonstrate that our abstractive QA approach significantly improves the accuracy of extractive Table QA methods.