INRIA Sophia Antipolis / Laboratoire I3S
Abstract:This paper describes several results of Wimmics, a research lab which names stands for: web-instrumented man-machine interactions, communities, and semantics. The approaches introduced here rely on graph-oriented knowledge representation, reasoning and operationalization to model and support actors, actions and interactions in web-based epistemic communities. The re-search results are applied to support and foster interactions in online communities and manage their resources.




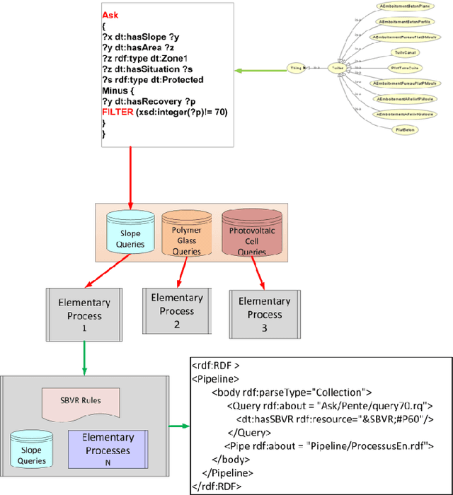
Abstract:Regulations in the Building Industry are becoming increasingly complex and involve more than one technical area. They cover products, components and project implementation. They also play an important role to ensure the quality of a building, and to minimize its environmental impact. In this paper, we are particularly interested in the modeling of the regulatory constraints derived from the Technical Guides issued by CSTB and used to validate Technical Assessments. We first describe our approach for modeling regulatory constraints in the SBVR language, and formalizing them in the SPARQL language. Second, we describe how we model the processes of compliance checking described in the CSTB Technical Guides. Third, we show how we implement these processes to assist industrials in drafting Technical Documents in order to acquire a Technical Assessment; a compliance report is automatically generated to explain the compliance or noncompliance of this Technical Documents.



Abstract:In this paper, we present a semantic web approach for modelling the process of creating new technical and regulatory documents related to the Building sector. This industry, among other industries, is currently experiencing a phenomenal growth in its technical and regulatory texts. Therefore, it is urgent and crucial to improve the process of creating regulations by automating it as much as possible. We focus on the creation of particular technical documents issued by the French Scientific and Technical Centre for Building (CSTB), called Technical Assessments, and we propose services based on Semantic Web models and techniques for modelling the process of their creation.