



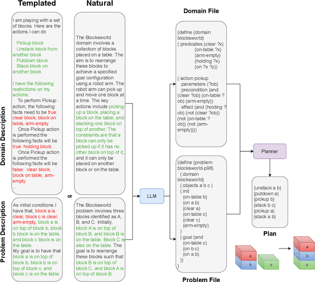
Abstract:Large Language Models have been shown to fail to create executable and verifiable plans in grounded environments. An emerging line of work shows success in using LLM as a formalizer to generate a formal representation (e.g., PDDL) of the planning domain, which can be deterministically solved to find a plan. We systematically evaluate this methodology while bridging some major gaps. While previous work only generates a partial PDDL representation given templated and thus unrealistic environment descriptions, we generate the complete representation given descriptions of various naturalness levels. Among an array of observations critical to improve LLMs' formal planning ability, we note that large enough models can effectively formalize descriptions as PDDL, outperforming those directly generating plans, while being robust to lexical perturbation. As the descriptions become more natural-sounding, we observe a decrease in performance and provide detailed error analysis.




Abstract:Over the last few years, Contextualized Pre-trained Neural Language Models, such as BERT, GPT, have shown significant gains in various NLP tasks. To enhance the robustness of existing pre-trained models, one way is adversarial examples generation and evaluation for conducting data augmentation or adversarial learning. In the meanwhile, gender bias embedded in the models seems to be a serious problem in practical applications. Many researches have covered the gender bias produced by word-level information(e.g. gender-stereotypical occupations), while few researchers have investigated the sentence-level cases and implicit cases. In this paper, we proposed a method to automatically generate implicit gender bias samples at sentence-level and a metric to measure gender bias. Samples generated by our method will be evaluated in terms of accuracy. The metric will be used to guide the generation of examples from Pre-trained models. Therefore, those examples could be used to impose attacks on Pre-trained Models. Finally, we discussed the evaluation efficacy of our generated examples on reducing gender bias for future research.