



Abstract:Indoor scene recognition is a growing field with great potential for behaviour understanding, robot localization, and elderly monitoring, among others. In this study, we approach the task of scene recognition from a novel standpoint, using multi-modal learning and video data gathered from social media. The accessibility and variety of social media videos can provide realistic data for modern scene recognition techniques and applications. We propose a model based on fusion of transcribed speech to text and visual features, which is used for classification on a novel dataset of social media videos of indoor scenes named InstaIndoor. Our model achieves up to 70% accuracy and 0.7 F1-Score. Furthermore, we highlight the potential of our approach by benchmarking on a YouTube-8M subset of indoor scenes as well, where it achieves 74% accuracy and 0.74 F1-Score. We hope the contributions of this work pave the way to novel research in the challenging field of indoor scene recognition.




Abstract:Eating habits are learned throughout the early stages of our lives. However, it is not easy to be aware of how our food-related routine affects our healthy living. In this work, we address the unsupervised discovery of nutritional habits from egocentric photo-streams. We build a food-related behavioural pattern discovery model, which discloses nutritional routines from the activities performed throughout the days. To do so, we rely on Dynamic-Time-Warping for the evaluation of similarity among the collected days. Within this framework, we present a simple, but robust and fast novel classification pipeline that outperforms the state-of-the-art on food-related image classification with a weighted accuracy and F-score of 70% and 63%, respectively. Later, we identify days composed of nutritional activities that do not describe the habits of the person as anomalies in the daily life of the user with the Isolation Forest method. Furthermore, we show an application for the identification of food-related scenes when the camera wearer eats in isolation. Results have shown the good performance of the proposed model and its relevance to visualize the nutritional habits of individuals.




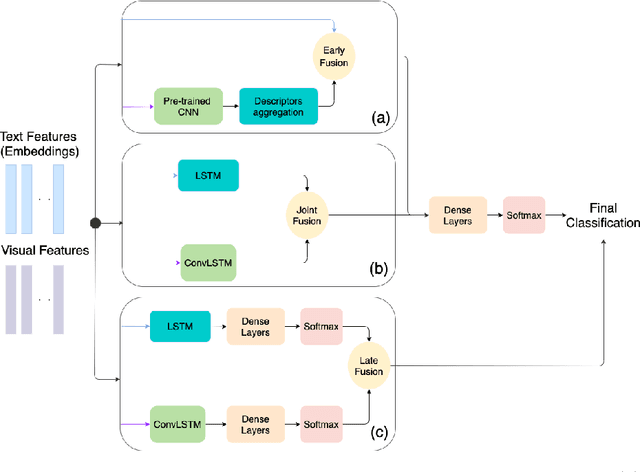
Abstract:The use of deep learning techniques has exploded during the last few years, resulting in a direct contribution to the field of artificial intelligence. This work aims to be a review of the state-of-the-art in scene recognition with deep learning models from visual data. Scene recognition is still an emerging field in computer vision, which has been addressed from a single image and dynamic image perspective. We first give an overview of available datasets for image and video scene recognition. Later, we describe ensemble techniques introduced by research papers in the field. Finally, we give some remarks on our findings and discuss what we consider challenges in the field and future lines of research. This paper aims to be a future guide for model selection for the task of scene recognition.