



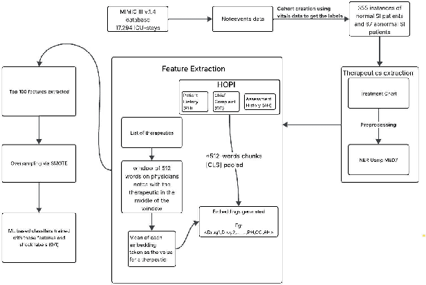
Abstract:With the advent of LLMs, various tasks across the natural language processing domain have been transformed. However, their application in predictive tasks remains less researched. This study compares large language models, including GatorTron-Base (trained on clinical data), Llama 8B, and Mistral 7B, against models like BioBERT, DocBERT, BioClinicalBERT, Word2Vec, and Doc2Vec, setting benchmarks for predicting Shock in critically ill patients. Timely prediction of shock can enable early interventions, thus improving patient outcomes. Text data from 17,294 ICU stays of patients in the MIMIC III database were scored for length of stay > 24 hours and shock index (SI) > 0.7 to yield 355 and 87 patients with normal and abnormal SI-index, respectively. Both focal and cross-entropy losses were used during finetuning to address class imbalances. Our findings indicate that while GatorTron Base achieved the highest weighted recall of 80.5%, the overall performance metrics were comparable between SLMs and LLMs. This suggests that LLMs are not inherently superior to SLMs in predicting future clinical events despite their strong performance on text-based tasks. To achieve meaningful clinical outcomes, future efforts in training LLMs should prioritize developing models capable of predicting clinical trajectories rather than focusing on simpler tasks such as named entity recognition or phenotyping.




Abstract:The COVID-19 Infodemic had an unprecedented impact on health behaviors and outcomes at a global scale. While many studies have focused on a qualitative and quantitative understanding of misinformation, including sentiment analysis, there is a gap in understanding the emotion-carriers of misinformation and their differences across geographies. In this study, we characterized emotion carriers and their impact on vaccination rates in India and the United States. A manually labelled dataset was created from 2.3 million tweets and collated with three publicly available datasets (CoAID, AntiVax, CMU) to train deep learning models for misinformation classification. Misinformation labelled tweets were further analyzed for behavioral aspects by leveraging Plutchik Transformers to determine the emotion for each tweet. Time series analysis was conducted to study the impact of misinformation on spatial and temporal characteristics. Further, categorical classification was performed using transformer models to assign categories for the misinformation tweets. Word2Vec+BiLSTM was the best model for misinformation classification, with an F1-score of 0.92. The US had the highest proportion of misinformation tweets (58.02%), followed by the UK (10.38%) and India (7.33%). Disgust, anticipation, and anger were associated with an increased prevalence of misinformation tweets. Disgust was the predominant emotion associated with misinformation tweets in the US, while anticipation was the predominant emotion in India. For India, the misinformation rate exhibited a lead relationship with vaccination, while in the US it lagged behind vaccination. Our study deciphered that emotions acted as differential carriers of misinformation across geography and time. These carriers can be monitored to develop strategic interventions for countering misinformation, leading to improved public health.