
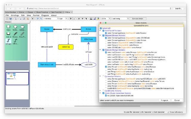
Abstract:Once the conceptual overview, in terms of a somewhat informal class diagram, has been designed in the course of engineering an ontology, the process of adding many of the appropriate logical axioms is mostly a routine task. We provide a Protege plugin which supports this task, together with a visual user interface, based on established methods for ontology design pattern modeling.

Abstract:In our experience, some ontology users find it much easier to convey logical statements using rules rather than OWL (or description logic) axioms. Based on recent theoretical developments on transformations between rules and description logics, we develop ROWL, a Protege plugin that allows users to enter OWL axioms by way of rules; the plugin then automatically converts these rules into OWL DL axioms if possible, and prompts the user in case such a conversion is not possible without weakening the semantics of the rule.