



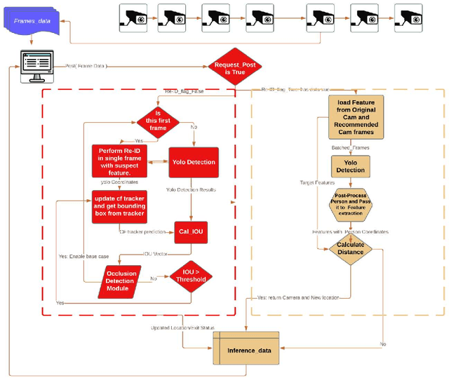
The growing need for video surveillance in public spaces has created a demand for systems that can track individuals across multiple cameras feeds in real-time. While existing tracking systems have achieved impressive performance using deep learning models, they often rely on pre-existing images of suspects or historical data. However, this is not always feasible in cases where suspicious individuals are identified in real-time and without prior knowledge. We propose a person-tracking system that combines correlation filters and Intersection Over Union (IOU) constraints for robust tracking, along with a deep learning model for cross-camera person re-identification (Re-ID) on top of YOLOv5. The proposed system quickly identifies and tracks suspect in real-time across multiple cameras and recovers well after full or partial occlusion, making it suitable for security and surveillance applications. It is computationally efficient and achieves a high F1-Score of 79% and an IOU of 59% comparable to existing state-of-the-art algorithms, as demonstrated in our evaluation on a publicly available OTB-100 dataset. The proposed system offers a robust and efficient solution for the real-time tracking of individuals across multiple camera feeds. Its ability to track targets without prior knowledge or historical data is a significant improvement over existing systems, making it well-suited for public safety and surveillance applications.