



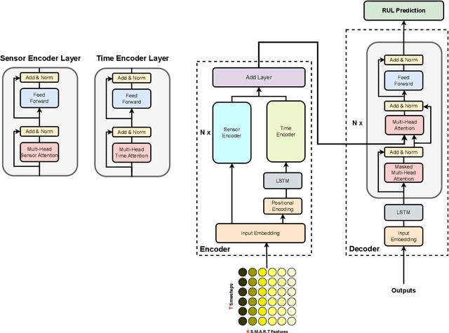
Hard Disk Drive (HDD) failures in datacenters are costly - from catastrophic data loss to a question of goodwill, stakeholders want to avoid it like the plague. An important tool in proactively monitoring against HDD failure is timely estimation of the Remaining Useful Life (RUL). To this end, the Self-Monitoring, Analysis and Reporting Technology employed within HDDs (S.M.A.R.T.) provide critical logs for long-term maintenance of the security and dependability of these essential data storage devices. Data-driven predictive models in the past have used these S.M.A.R.T. logs and CNN/RNN based architectures heavily. However, they have suffered significantly in providing a confidence interval around the predicted RUL values as well as in processing very long sequences of logs. In addition, some of these approaches, such as those based on LSTMs, are inherently slow to train and have tedious feature engineering overheads. To overcome these challenges, in this work we propose a novel transformer architecture - a Temporal-fusion Bi-encoder Self-attention Transformer (TFBEST) for predicting failures in hard-drives. It is an encoder-decoder based deep learning technique that enhances the context gained from understanding health statistics sequences and predicts a sequence of the number of days remaining before a disk potentially fails. In this paper, we also provide a novel confidence margin statistic that can help manufacturers replace a hard-drive within a time frame. Experiments on Seagate HDD data show that our method significantly outperforms the state-of-the-art RUL prediction methods during testing over the exhaustive 10-year data from Backblaze (2013-present). Although validated on HDD failure prediction, the TFBEST architecture is well-suited for other prognostics applications and may be adapted for allied regression problems.