



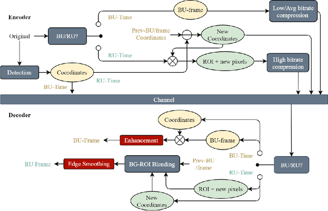
COVID-19 leads to the high demand for remote interactive systems ever seen. One of the key elements of these systems is video streaming, which requires a very high network bandwidth due to its specific real-time demand, especially with high-resolution video. Existing video compression methods are struggling in the trade-off between video quality and the speed requirement. Addressed that the background information rarely changes in most remote meeting cases, we introduce a Region-Of-Interests (ROI) based video compression framework (named RCLC) that leverages the cutting-edge learning-based and conventional technologies. In RCLC, each coming frame is marked as a background-updating (BU) or ROI-updating (RU) frame. By applying the conventional video codec, the BU frame is compressed with low-quality and high-compression, while the ROI from RU-frame is compressed with high-quality and low-compression. The learning-based methods are applied to detect the ROI, blend background-ROI, and enhance video quality. The experimental results show that our RCLC can reduce up to 32.55\% BD-rate for the ROI region compared to H.265 video codec under a similar compression time with 1080p resolution.