



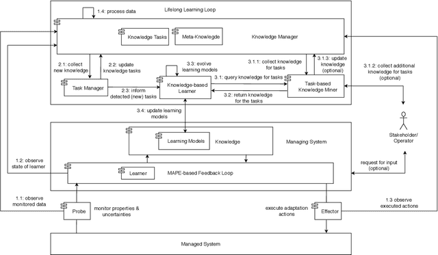
In the past years, machine learning (ML) has become a popular approach to support self-adaptation. While ML techniques enable dealing with several problems in self-adaptation, such as scalable decision-making, they are also subject to inherent challenges. In this paper, we focus on one such challenge that is particularly important for self-adaptation: ML techniques are designed to deal with a set of predefined tasks associated with an operational domain; they have problems to deal with new emerging tasks, such as concept shift in input data that is used for learning. To tackle this challenge, we present \textit{lifelong self-adaptation}: a novel approach to self-adaptation that enhances self-adaptive systems that use ML techniques with a lifelong ML layer. The lifelong ML layer tracks the running system and its environment, associates this knowledge with the current tasks, identifies new tasks based on differentiations, and updates the learning models of the self-adaptive system accordingly. We present a reusable architecture for lifelong self-adaptation and apply it to the case of concept drift caused by unforeseen changes of the input data of a learning model that is used for decision-making in self-adaptation. We validate lifelong self-adaptation for two types of concept drift using two cases.