



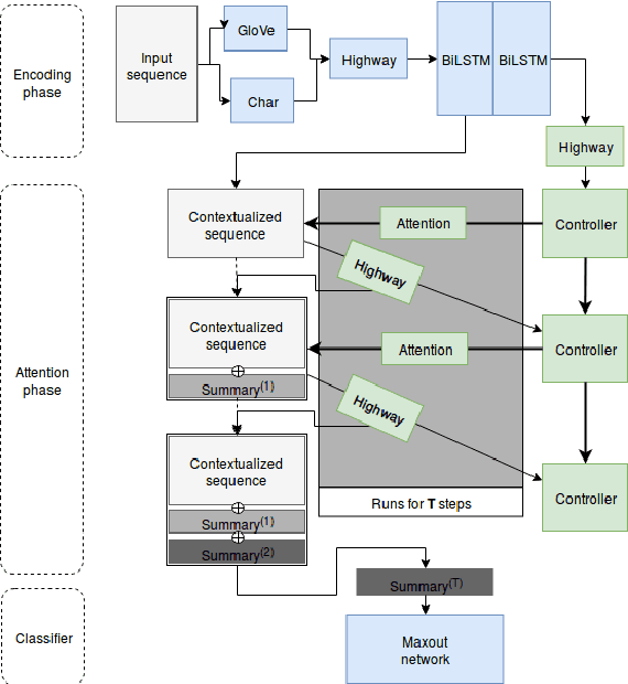
Natural language processing has greatly benefited from the introduction of the attention mechanism. However, standard attention models are of limited interpretability for tasks that involve a series of inference steps. We describe an iterative recursive attention model, which constructs incremental representations of input data through reusing results of previously computed queries. We train our model on sentiment classification datasets and demonstrate its capacity to identify and combine different aspects of the input in an easily interpretable manner, while obtaining performance close to the state of the art.