



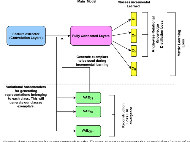
Catastrophic forgetting in neural networks during incremental learning remains a challenging problem. Previous research investigated catastrophic forgetting in fully connected networks, with some earlier work exploring activation functions and learning algorithms. Applications of neural networks have been extended to include similarity learning. It is of significant interest to understand how similarity learning loss functions would be affected by catastrophic forgetting. Our research investigates catastrophic forgetting for four well-known similarity-based loss functions during incremental class learning. The loss functions are angular, contrastive, centre, and triplet loss. Our results show that the rate of catastrophic forgetting is different across loss functions on multiple datasets. The angular loss was least affected, followed by contrastive, triplet loss, and centre loss with good mining techniques. We implemented three existing incremental learning techniques, iCaRL, EWC, and EBLL. We further proposed our novel technique using VAEs to generate representation as exemplars that are passed through intermediate layers of the network. Our method outperformed the three existing techniques. We have shown that we do not require stored images as exemplars for incremental learning with similarity learning. The generated representations can help preserve regions of the embedding space used by prior knowledge so that new knowledge will not ``overwrite'' prior knowledge.