



Abstract:In seismic data processing, accurate and efficient automatic velocity picking algorithms can significantly accelerate the processing, and the main branch is to use velocity spectra for velocity pickup. Recently, machine learning algorithms have been widely used in automatic spectrum picking. Even though deep learning methods can address the problem well in supervised cases, they are often accompanied by expensive computational costs and low interpretability. On the contrast, unsupervised learning methods based on the physical knowledge have great potential to efficiently resolve the task. In this paper, we propose an unsupervised ensemble learning (UEL) method to pick the root mean square (RMS) velocities on the spectrum. In particular, UEL utilizes the information of nearby velocity spectra and the nearest seed velocity curve to assist the selection of effective and reasonable velocity points. To increase the coherence of energy peaks, an information gain method is developed by local normalization. In addition, we designed the attention scale-space filter (ASSF) clustering method to incorporate the coherence information into the picking process. Experiments on three datasets demonstrate that compared to traditional clustering methods, UEL can recognize energy clusters better, especially with smaller blobs. Moreover, the injection of nearby spectra and interval velocity constraint in UEL significantly improves the robustness and accuracy of picking results.




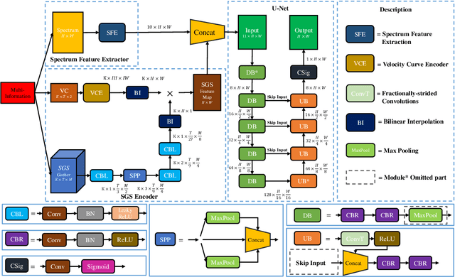
Abstract:Velocity picking, a critical step in seismic data processing, has been studied for decades. Although manual picking can produce accurate normal moveout (NMO) velocities from the velocity spectra of prestack gathers, it is time-consuming and becomes infeasible with the emergence of large amount of seismic data. Numerous automatic velocity picking methods have thus been developed. In recent years, deep learning (DL) methods have produced good results on the seismic data with medium and high signal-to-noise ratios (SNR). Unfortunately, it still lacks a picking method to automatically generate accurate velocities in the situations of low SNR. In this paper, we propose a multi-information fusion network (MIFN) to estimate stacking velocity from the fusion information of velocity spectra and stack gather segments (SGS). In particular, we transform the velocity picking problem into a semantic segmentation problem based on the velocity spectrum images. Meanwhile, the information provided by SGS is used as a prior in the network to assist segmentation. The experimental results on two field datasets show that the picking results of MIFN are stable and accurate for the scenarios with medium and high SNR, and it also performs well in low SNR scenarios.