
Abstract:In this paper, we present the current position of the research project ML-Quadrat, which aims to extend the methodology, modeling language and tool support of ThingML - an open source modeling tool for IoT/CPS - to address Machine Learning needs for the IoT applications. Currently, ThingML offers a modeling language and tool support for modeling the components of the system, their communication interfaces as well as their behaviors. The latter is done through state machines. However, we argue that in many cases IoT/CPS services involve system components and physical processes, whose behaviors are not well understood in order to be modeled using state machines. Hence, quite often a data-driven approach that enables inference based on the observed data, e.g., using Machine Learning is preferred. To this aim, ML-Quadrat integrates the necessary Machine Learning concepts into ThingML both on the modeling level (syntax and semantics of the modeling language) and on the code generators level. We plan to support two target platforms for code generation regarding Stream Processing and Complex Event Processing, namely Apache SAMOA and Apama.


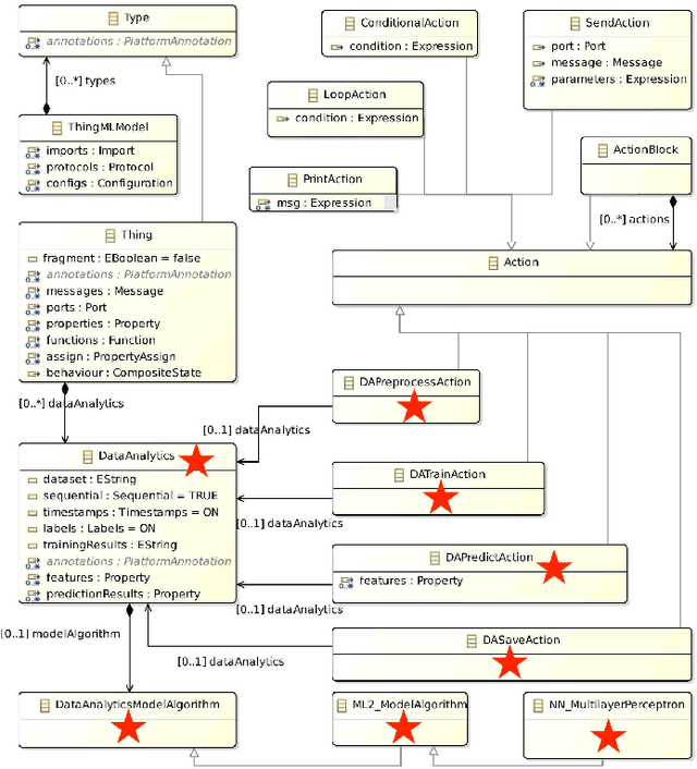
Abstract:In this paper, we illustrate how to enhance an existing state-of-the-art modeling language and tool for the Internet of Things (IoT), called ThingML, to support machine learning on the modeling level. To this aim, we extend the Domain-Specific Language (DSL) of ThingML, as well as its code generation framework. Our DSL allows one to define things, which are in charge of carrying out data analytics. Further, our code generators can automatically produce the complete implementation in Java and Python. The generated Python code is responsible for data analytics and employs APIs of machine learning libraries, such as Keras, Tensorflow and Scikit Learn. Our prototype is available as open source software on Github.