Abstract:Sign languages are the language of hearing-impaired people who use visuals like the hand, facial, and body movements for communication. There are different signs and gestures representing alphabets, words, and phrases. Nowadays approximately 300 sign languages are being practiced worldwide such as American Sign Language (ASL), Chinese Sign Language (CSL), Indian Sign Language (ISL), and many more. Sign languages are dependent on the vocal language of a place. Unlike vocal or spoken languages, there are no helping words in sign language like is, am, are, was, were, will, be, etc. As only a limited population is well-versed in sign language, this lack of familiarity of sign language hinders hearing-impaired people from communicating freely and easily with everyone. This issue can be addressed by a sign language recognition (SLR) system which has the capability to translate the sign language into vocal language. In this paper, a continuous SLR system is proposed using a deep learning model employing Long Short-Term Memory (LSTM), trained and tested on an ISL primary dataset. This dataset is created using MediaPipe Holistic pipeline for tracking face, hand, and body movements and collecting landmarks. The system recognizes the signs and gestures in real-time with 88.23% accuracy.
Abstract:The quality of air is closely linked with the life quality of humans, plantations, and wildlife. It needs to be monitored and preserved continuously. Transportations, industries, construction sites, generators, fireworks, and waste burning have a major percentage in degrading the air quality. These sources are required to be used in a safe and controlled manner. Using traditional laboratory analysis or installing bulk and expensive models every few miles is no longer efficient. Smart devices are needed for collecting and analyzing air data. The quality of air depends on various factors, including location, traffic, and time. Recent researches are using machine learning algorithms, big data technologies, and the Internet of Things to propose a stable and efficient model for the stated purpose. This review paper focuses on studying and compiling recent research in this field and emphasizes the Data sources, Monitoring, and Forecasting models. The main objective of this paper is to provide the astuteness of the researches happening to improve the various aspects of air polluting models. Further, it casts light on the various research issues and challenges also.




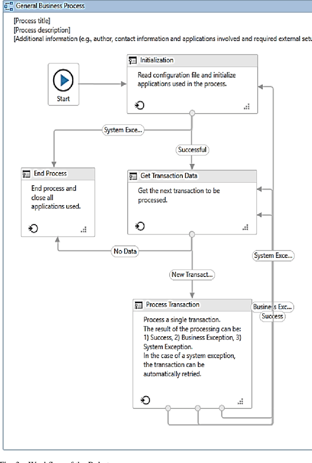
Abstract:In this paper, a workflow for designing a bot using Robotic Process Automation (RPA), associated with Artificial Intelligence (AI) that is used for information extraction, classification, etc., is proposed. The bot is equipped with many features that make email handling a stress-free job. It automatically login into the mailbox through secured channels, distinguishes between the useful and not useful emails, classifies the emails into different labels, downloads the attached files, creates different directories, and stores the downloaded files into relevant directories. It moves the not useful emails into the trash. Further, the bot can also be trained to rename the attached files with the names of the sender/applicant in case of a job application for the sake of convenience. The bot is designed and tested using the UiPath tool to improve the performance of the system. The paper also discusses the further possible functionalities that can be added on to the bot.




Abstract:Social Media usage has increased to an all-time high level in today's digital world. The majority of the population uses social media tools (like Twitter, Facebook, YouTube, etc.) to share their thoughts and experiences with the community. Analysing the sentiments and opinions of the common public is very important for both the government and the business people. This is the reason behind the activeness of many media agencies during the election time for performing various kinds of opinion polls. In this paper, we have worked towards analysing the sentiments of the people of India during the Lok Sabha election of 2019 using the Twitter data of that duration. We have built an automatic tweet analyser using the Transfer Learning technique to handle the unsupervised nature of this problem. We have used the Linear Support Vector Classifiers method in our Machine Learning model, also, the Term Frequency Inverse Document Frequency (TF-IDF) methodology for handling the textual data of tweets. Further, we have increased the capability of the model to address the sarcastic tweets posted by some of the users, which has not been yet considered by the researchers in this domain.