


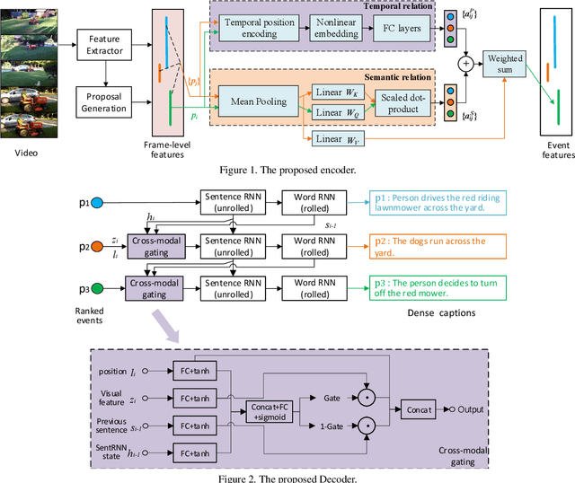
Abstract:This technical report presents a brief description of our submission to the dense video captioning task of ActivityNet Challenge 2020. Our approach follows a two-stage pipeline: first, we extract a set of temporal event proposals; then we propose a multi-event captioning model to capture the event-level temporal relationships and effectively fuse the multi-modal information. Our approach achieves a 9.28 METEOR score on the test set.