



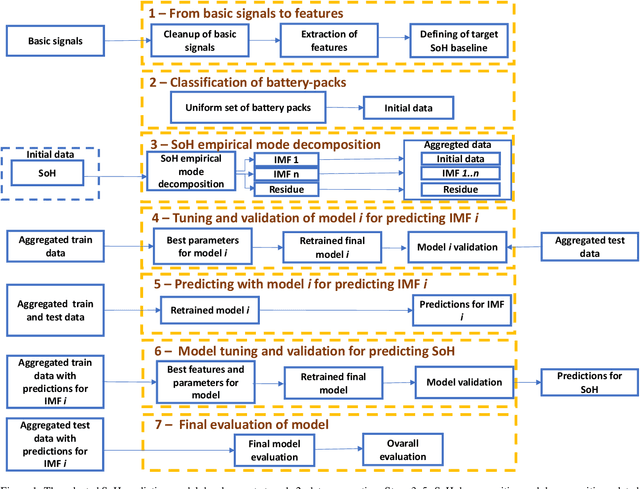
Abstract:A key aspect for the forklifts is the state-of-health (SoH) assessment to ensure the safety and the reliability of uninterrupted power source. Forecasting the battery SoH well is imperative to enable preventive maintenance and hence to reduce the costs. This paper demonstrates the capabilities of gradient boosting regression for predicting the SoH timeseries under circumstances when there is little prior information available about the batteries. We compared the gradient boosting method with light gradient boosting, extra trees, extreme gradient boosting, random forests, long short-term memory networks and with combined convolutional neural network and long short-term memory networks methods. We used multiple predictors and lagged target signal decomposition results as additional predictors and compared the yielded prediction results with different sets of predictors for each method. For this work, we are in possession of a unique data set of 45 lithium-ion battery packs with large variation in the data. The best model that we derived was validated by a novel walk-forward algorithm that also calculates point-wise confidence intervals for the predictions; we yielded reasonable predictions and confidence intervals for the predictions. Furthermore, we verified this model against five other lithium-ion battery packs; the best model generalised to greater extent to this set of battery packs. The results about the final model suggest that we were able to enhance the results in respect to previously developed models. Moreover, we further validated the model for extracting cycle counts presented in our previous work with data from new forklifts; their battery packs completed around 3000 cycles in a 10-year service period, which corresponds to the cycle life for commercial Nickel-Cobalt-Manganese (NMC) cells.




Abstract:It is of extreme importance to monitor and manage the battery health to enhance the performance and decrease the maintenance cost of operating electric vehicles. This paper concerns the machine-learning-enabled state-of-health (SoH) prognosis for Li-ion batteries in electric trucks, where they are used as energy sources. The paper proposes methods to calculate SoH and cycle life for the battery packs. We propose autoregressive integrated modeling average (ARIMA) and supervised learning (bagging with decision tree as the base estimator; BAG) for forecasting the battery SoH in order to maximize the battery availability for forklift operations. As the use of data-driven methods for battery prognostics is increasing, we demonstrate the capabilities of ARIMA and under circumstances when there is little prior information available about the batteries. For this work, we had a unique data set of 31 lithium-ion battery packs from forklifts in commercial operations. On the one hand, results indicate that the developed ARIMA model provided relevant tools to analyze the data from several batteries. On the other hand, BAG model results suggest that the developed supervised learning model using decision trees as base estimator yields better forecast accuracy in the presence of large variation in data for one battery.