


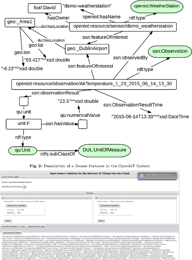
Abstract:Ontologies provide conceptual abstractions over data, in domains such as the Internet of Things, in a way that sensor data can be harvested and interpreted by people and applications. The Semantic Sensor Network (SSN) ontology is the de-facto standard for semantic representation of sensor observations and metadata, and it is used at the core of the open source platform for the Internet of Things, OpenIoT. In this paper we present a Schema Editor that provides an intuitive web interface for defining new types of sensors, and concrete instances of them, using the SSN ontology as the core model. This editor is fully integrated with the OpenIoT platform for generating virtual sensor descriptions and automating their semantic annotation and registration process.